Node-RED Tutorial - Part 2

Aus expecco Wiki (Version 25.x)
Zur Navigation springen Zur Suche springen

Introduction

The following tutorial shows how to import Nodes from the Node-RED library into expecco

Preconditions

  • Installed chrome browser
  • Make sure you did the step Specify necessary paths from the first part of the tutorial before you make this part. Node-RED Tutorial - Part 1

Collect Nodes from the Node-RED library

  • Click on OperationsCollect List of Nodes in Attachment
    • The Node-RED library gets opened in a browser and the names of each node of the library get extracted and saved in the attatchment listOfNodes
    • Hint: Collecting the node names take a few minutes and offers the opportunity for a short coffee break



  • Node-RED library



Installing Nodes

  • Click on OperationsInstall Nodes



  • A window opens
    • Enter here the node name node-red-contrib-speedtest-updated
    • Hint: If you want to install all nodes which contains e.g. smarthome in their names just enter *smarthome*



  • The entered node will be installed
    • Information about the installation can be found in the lower left corner of the window


Importing the Node

  • Click on OperationsImporting Nodes



  • A small window opens
    • The .node-red folder will be opened automatically
    • Navigate to the node_modules folder
    • Search in the node_modules folder after a folder called node-red-contrib-speedtest-updated
    • Select the file speedtest.html, then click OK



  • A new folder should have been created
    • Open this folder to see the just generated elementary blocks



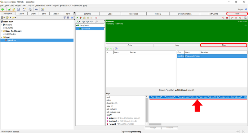
  • Select and execute speedtest



  • Click on the tab RunPins to see the result




Copyright © 2014-2024 eXept Software AG