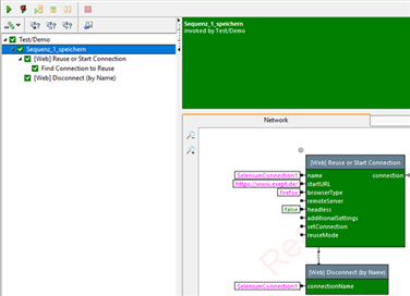
Run the test plan
Now run the test plan in the project tree and get (hopefully) a green result.
Copyright © 2014-2024 eXept Software AG
Start request GET /wiki/HelpWizard_Pages_Start_Web_Test8/en
IP: 216.73.216.106
HTTP HEADERS:
HOST: doc.expecco.de
ACCEPT-ENCODING: gzip, br, zstd, deflate
USER-AGENT: Mozilla/5.0 AppleWebKit/537.36 (KHTML, like Gecko; compatible; ClaudeBot/1.0; +claudebot@anthropic.com)
ACCEPT: */*
(end headers)[session] SessionManager using store SqlBagOStuff[localisation] LocalisationCache using store LCStoreCDB[localisation] LocalisationCache::loadCoreData: got localisation for de from source[objectcache] MainWANObjectCache using store Wikimedia\ObjectCache\EmptyBagOStuff[session] SessionBackend "ie1n6f2jden0q3bp6m0cuj18bls9tltv" is unsaved, marking dirty in constructor[session] SessionBackend "ie1n6f2jden0q3bp6m0cuj18bls9tltv" save: dataDirty=1 metaDirty=1 forcePersist=0[cookie] already deleted setcookie: "expeccowikiV2_session", "", "1740361503", "/", "", "1", "1", ""[cookie] already deleted setcookie: "expeccowikiV2UserID", "", "1740361503", "/", "", "1", "1", ""[cookie] already deleted setcookie: "expeccowikiV2Token", "", "1740361503", "/", "", "1", "1", ""[cookie] already deleted setcookie: "forceHTTPS", "", "1740361503", "/", "", "", "1", ""[session] SessionBackend "ie1n6f2jden0q3bp6m0cuj18bls9tltv" data dirty due to dirty(): MediaWiki\Session\SessionManager->getSessionForRequest/MediaWiki\Session\SessionManager->getInitialSession/MediaWiki\Session\Session->getToken/MediaWiki\Session\Session->set/MediaWiki\Session\SessionBackend->dirty[session] SessionBackend "ie1n6f2jden0q3bp6m0cuj18bls9tltv" save: dataDirty=1 metaDirty=0 forcePersist=0MediaWiki\Parser\ParserFactory: using default preprocessor[SQLBagOStuff] MicroStash using store SqlBagOStuff[rdbms] Wikimedia\Rdbms\LoadBalancer::reallyOpenConnection: opened new connection for 0/expeccowikiV2[objectcache] fetchOrRegenerate(global:rdbms-server-readonly:localhost): miss, new value computed[rdbms] Wikimedia\Rdbms\LoadBalancer::reuseOrOpenConnectionForNewRef: reusing connection for 0/expeccowikiV2[objectcache] fetchOrRegenerate(global:revision-row-1.29:expeccowikiV2:3533:20422): miss, new value computed[rdbms] Wikimedia\Rdbms\LoadBalancer::reuseOrOpenConnectionForNewRef: reusing connection for 0/expeccowikiV2[rdbms] Wikimedia\Rdbms\LoadBalancer::reuseOrOpenConnectionForNewRef: reusing connection for 0/expeccowikiV2[objectcache] fetchOrRegenerate(global:NameTableSqlStore:slot_roles:expeccowikiV2): miss, new value computed[rdbms] Wikimedia\Rdbms\LoadBalancer::reuseOrOpenConnectionForNewRef: reusing connection for 0/expeccowikiV2[objectcache] fetchOrRegenerate(global:NameTableSqlStore:content_models:expeccowikiV2): miss, new value computed[objectcache] fetchOrRegenerate(expeccowikiV2:page-content-model:20422): miss, new value computed[ContentHandler] Registered handler for wikitext: MediaWiki\Content\WikitextContentHandler[objectcache] getWithSetCallback(expeccowikiV2:page-content-model:20422): process cache hit[objectcache] getWithSetCallback(expeccowikiV2:page-content-model:20422): process cache hit[MessageCache] MessageCache using store SqlBagOStuff[rdbms] Wikimedia\Rdbms\LoadBalancer::reallyOpenConnection: opened new connection for 0/expeccowikiV2[objectcache] getWithSetCallback(global:rdbms-server-readonly:localhost): process cache hit[SQLBagOStuff] SqlBagOStuff debug: SqlBagOStuff::fetchBlobs: retrieved expeccowikiV2:messages:de; expiry time is 99991231235959[rdbms] Wikimedia\Rdbms\LoadBalancer::reuseOrOpenConnectionForNewRef: reusing connection for 0/expeccowikiV2[rdbms] Wikimedia\Rdbms\LoadBalancer::reuseOrOpenConnectionForNewRef: reusing connection for 0/expeccowikiV2[rdbms] Wikimedia\Rdbms\LoadBalancer::reuseOrOpenConnectionForNewRef: reusing connection for 0/expeccowikiV2[rdbms] Wikimedia\Rdbms\LoadBalancer::reuseOrOpenConnectionForNewRef: reusing connection for 0/expeccowikiV2[rdbms] Wikimedia\Rdbms\LoadBalancer::reuseOrOpenConnectionForNewRef: reusing connection for 0/expeccowikiV2[rdbms] Wikimedia\Rdbms\LoadBalancer::reuseOrOpenConnectionForNewRef: reusing connection for 0/expeccowikiV2[ContentHandler] Registered handler for css: MediaWiki\Content\CssContentHandler[rdbms] Wikimedia\Rdbms\LoadBalancer::reuseOrOpenConnectionForNewRef: reusing connection for 0/expeccowikiV2[rdbms] Wikimedia\Rdbms\LoadBalancer::reuseOrOpenConnectionForNewRef: reusing connection for 0/expeccowikiV2[MessageCache] MessageCache::loadUnguarded: Loading de... local cache is empty, global cache is expired/volatile, loading from DB[SQLBagOStuff] MainObjectStash using store SqlBagOStuff[MessageParser] MediaWiki\Language\MessageParser::acquireParser: Creating a new parser with index 0[objectcache] getWithSetCallback(expeccowikiV2:page-content-model:20422): process cache hit[silenced-error] [bb492e306c25cd086b209777] /wiki/HelpWizard_Pages_Start_Web_Test8/en PHP Deprecated: Use of MediaWiki\Permissions\PermissionStatus::toLegacyErrorArray was deprecated in MediaWiki 1.43. [Called from MediaWiki\Permissions\PermissionManager::getPermissionStatus][objectcache] getWithSetCallback(expeccowikiV2:page-content-model:20422): process cache hit[ParserCache] Creating ParserCache instance for pcacheUnstubbing $wgLang on call of $wgLang::getDatePreferenceMigrationMap from MediaWiki\Parser\ParserOptions::initDateFormat[rdbms] Wikimedia\Rdbms\LoadBalancer::reuseOrOpenConnectionForNewRef: reusing connection for 0/expeccowikiV2[SQLBagOStuff] SqlBagOStuff debug: SqlBagOStuff::fetchBlobs: retrieved expeccowikiV2:pcache:3533:|#|:idoptions; expiry time is 20260224160025[rdbms] Wikimedia\Rdbms\LoadBalancer::reuseOrOpenConnectionForNewRef: reusing connection for 0/expeccowikiV2[ParserCache] Parser cache options found[rdbms] Wikimedia\Rdbms\LoadBalancer::reuseOrOpenConnectionForNewRef: reusing connection for 0/expeccowikiV2[SQLBagOStuff] SqlBagOStuff debug: SqlBagOStuff::fetchBlobs: retrieved expeccowikiV2:pcache:3533:|#|:idhash:canonical; expiry time is 20260224160025[rdbms] Wikimedia\Rdbms\LoadBalancer::reuseOrOpenConnectionForNewRef: reusing connection for 0/expeccowikiV2[ParserCache] ParserOutput cache found[objectcache] getWithSetCallback(expeccowikiV2:page-content-model:20422): process cache hit[rdbms] Wikimedia\Rdbms\LoadBalancer::reuseOrOpenConnectionForNewRef: reusing connection for 0/expeccowikiV2[SQLBagOStuff] SqlBagOStuff debug: SqlBagOStuff::fetchBlobs: retrieved expeccowikiV2:messages:en; expiry time is 99991231235959[rdbms] Wikimedia\Rdbms\LoadBalancer::reuseOrOpenConnectionForNewRef: reusing connection for 0/expeccowikiV2[rdbms] Wikimedia\Rdbms\LoadBalancer::reuseOrOpenConnectionForNewRef: reusing connection for 0/expeccowikiV2[rdbms] Wikimedia\Rdbms\LoadBalancer::reuseOrOpenConnectionForNewRef: reusing connection for 0/expeccowikiV2[rdbms] Wikimedia\Rdbms\LoadBalancer::reuseOrOpenConnectionForNewRef: reusing connection for 0/expeccowikiV2[rdbms] Wikimedia\Rdbms\LoadBalancer::reuseOrOpenConnectionForNewRef: reusing connection for 0/expeccowikiV2[rdbms] Wikimedia\Rdbms\LoadBalancer::reuseOrOpenConnectionForNewRef: reusing connection for 0/expeccowikiV2[MessageCache] MessageCache::loadUnguarded: Loading en... local cache is empty, global cache is expired/volatile, loading from DB[localisation] LocalisationCache::loadCoreData: got localisation for en from source[rdbms] Wikimedia\Rdbms\LoadBalancer::reuseOrOpenConnectionForNewRef: reusing connection for 0/expeccowikiV2[objectcache] getWithSetCallback(global:rdbms-server-readonly:localhost): process cache hit[objectcache] getWithSetCallback(global:rdbms-server-readonly:localhost): process cache hitMediaWiki\MediaWikiEntryPoint::commitMainTransaction: primary transaction round committed[DeferredUpdates] DeferredUpdates::run: started MediaWiki\Deferred\MWCallableUpdate_MediaWiki\Page\WikiPage->doViewUpdates #879[DeferredUpdates] DeferredUpdates::run: ended MediaWiki\Deferred\MWCallableUpdate_MediaWiki\Page\WikiPage->doViewUpdates #879, processing time: 0.00012302398681641MediaWiki\MediaWikiEntryPoint::commitMainTransaction: pre-send deferred updates completedMediaWiki\MediaWikiEntryPoint::commitMainTransaction: session changes committed[rdbms] Wikimedia\Rdbms\LoadBalancer::getAnyOpenConnection: found 'round' connection to #0.[rdbms] Cannot use ChronologyProtector with EmptyBagOStuff[rdbms] Wikimedia\Rdbms\LBFactory::shutdown: finished ChronologyProtector shutdown[rdbms] LBFactory shutdown completedMediaWiki\Output\OutputPage::haveCacheVaryCookies: no cache-varying cookies found[objectcache] getWithSetCallback(global:rdbms-server-readonly:localhost): process cache hit[rdbms] Wikimedia\Rdbms\LoadBalancer::reuseOrOpenConnectionForNewRef: reusing connection for 0/expeccowikiV2[rdbms] Wikimedia\Rdbms\LoadBalancer::reuseOrOpenConnectionForNewRef: reusing connection for 0/expeccowikiV2[rdbms] Wikimedia\Rdbms\LoadBalancer::reuseOrOpenConnectionForNewRef: reusing connection for 0/expeccowikiV2[rdbms] Wikimedia\Rdbms\LoadBalancer::reuseOrOpenConnectionForNewRef: reusing connection for 0/expeccowikiV2[objectcache] fetchOrRegenerate(expeccowikiV2:page:8:e9a5ae1c8c14bbc49a89895e7bf7a1e87f3b4a45): miss, new value computed[objectcache] fetchOrRegenerate(expeccowikiV2:messages-big:66942507ef2581b24d387ae97d6faecc:Tooltip-footer-info): miss, new value computed[rdbms] Wikimedia\Rdbms\LoadBalancer::reuseOrOpenConnectionForNewRef: reusing connection for 0/expeccowikiV2[rdbms] Wikimedia\Rdbms\LoadBalancer::reuseOrOpenConnectionForNewRef: reusing connection for 0/expeccowikiV2[objectcache] fetchOrRegenerate(expeccowikiV2:page:8:1711c98fbe1de00fb239b19929ba9ecac5a783a9): miss, new value computed[objectcache] fetchOrRegenerate(expeccowikiV2:messages-big:f6c4f725a607bfe8fa0cf0c05ee4f470:Tooltip-footer-info/en): miss, new value computed[rdbms] Wikimedia\Rdbms\LoadBalancer::reuseOrOpenConnectionForNewRef: reusing connection for 0/expeccowikiV2[rdbms] Wikimedia\Rdbms\LoadBalancer::reuseOrOpenConnectionForNewRef: reusing connection for 0/expeccowikiV2[objectcache] fetchOrRegenerate(expeccowikiV2:page:8:1c1cc4e608f675b94b51380fbe902d9fdd571be8): miss, new value computed[objectcache] fetchOrRegenerate(expeccowikiV2:messages-big:66942507ef2581b24d387ae97d6faecc:Footer-info): miss, new value computed[rdbms] Wikimedia\Rdbms\LoadBalancer::reuseOrOpenConnectionForNewRef: reusing connection for 0/expeccowikiV2[rdbms] Wikimedia\Rdbms\LoadBalancer::reuseOrOpenConnectionForNewRef: reusing connection for 0/expeccowikiV2[objectcache] fetchOrRegenerate(expeccowikiV2:page:8:7c884738a1447c613365d30262adcf80613e474e): miss, new value computed[objectcache] fetchOrRegenerate(expeccowikiV2:messages-big:f6c4f725a607bfe8fa0cf0c05ee4f470:Footer-info/en): miss, new value computed[rdbms] Wikimedia\Rdbms\LoadBalancer::reuseOrOpenConnectionForNewRef: reusing connection for 0/expeccowikiV2[rdbms] Wikimedia\Rdbms\LoadBalancer::reuseOrOpenConnectionForNewRef: reusing connection for 0/expeccowikiV2[objectcache] fetchOrRegenerate(expeccowikiV2:page:8:7a4fa4f552247124e5865f44c2e43a02086610b0): miss, new value computed[objectcache] fetchOrRegenerate(expeccowikiV2:messages-big:66942507ef2581b24d387ae97d6faecc:Tooltip-footer-places): miss, new value computed[rdbms] Wikimedia\Rdbms\LoadBalancer::reuseOrOpenConnectionForNewRef: reusing connection for 0/expeccowikiV2[rdbms] Wikimedia\Rdbms\LoadBalancer::reuseOrOpenConnectionForNewRef: reusing connection for 0/expeccowikiV2[objectcache] fetchOrRegenerate(expeccowikiV2:page:8:e7e87efb06ddf8ade150ba6f42dcca11adcc281e): miss, new value computed[objectcache] fetchOrRegenerate(expeccowikiV2:messages-big:f6c4f725a607bfe8fa0cf0c05ee4f470:Tooltip-footer-places/en): miss, new value computed[rdbms] Wikimedia\Rdbms\LoadBalancer::reuseOrOpenConnectionForNewRef: reusing connection for 0/expeccowikiV2[rdbms] Wikimedia\Rdbms\LoadBalancer::reuseOrOpenConnectionForNewRef: reusing connection for 0/expeccowikiV2[objectcache] fetchOrRegenerate(expeccowikiV2:page:8:734c4078759c2292be9e9795c7a74ef87d074779): miss, new value computed[objectcache] fetchOrRegenerate(expeccowikiV2:messages-big:66942507ef2581b24d387ae97d6faecc:Tooltip-footer-places-privacy): miss, new value computed[rdbms] Wikimedia\Rdbms\LoadBalancer::reuseOrOpenConnectionForNewRef: reusing connection for 0/expeccowikiV2[rdbms] Wikimedia\Rdbms\LoadBalancer::reuseOrOpenConnectionForNewRef: reusing connection for 0/expeccowikiV2[objectcache] fetchOrRegenerate(expeccowikiV2:page:8:23552a3ca236e7629145d4f57940119a49c7ac76): miss, new value computed[objectcache] fetchOrRegenerate(expeccowikiV2:messages-big:f6c4f725a607bfe8fa0cf0c05ee4f470:Tooltip-footer-places-privacy/en): miss, new value computed[rdbms] Wikimedia\Rdbms\LoadBalancer::reuseOrOpenConnectionForNewRef: reusing connection for 0/expeccowikiV2[rdbms] Wikimedia\Rdbms\LoadBalancer::reuseOrOpenConnectionForNewRef: reusing connection for 0/expeccowikiV2[objectcache] fetchOrRegenerate(expeccowikiV2:page:8:3864a0b0b2a1fc783bea1bd0e914723d5aff38d4): miss, new value computed[objectcache] fetchOrRegenerate(expeccowikiV2:messages-big:66942507ef2581b24d387ae97d6faecc:Accesskey-footer-places-privacy): miss, new value computed[rdbms] Wikimedia\Rdbms\LoadBalancer::reuseOrOpenConnectionForNewRef: reusing connection for 0/expeccowikiV2[rdbms] Wikimedia\Rdbms\LoadBalancer::reuseOrOpenConnectionForNewRef: reusing connection for 0/expeccowikiV2[objectcache] fetchOrRegenerate(expeccowikiV2:page:8:0922464e28792821d9c259ca5972d46aed04e8d8): miss, new value computed[objectcache] fetchOrRegenerate(expeccowikiV2:messages-big:f6c4f725a607bfe8fa0cf0c05ee4f470:Accesskey-footer-places-privacy/en): miss, new value computed[rdbms] Wikimedia\Rdbms\LoadBalancer::reuseOrOpenConnectionForNewRef: reusing connection for 0/expeccowikiV2[rdbms] Wikimedia\Rdbms\LoadBalancer::reuseOrOpenConnectionForNewRef: reusing connection for 0/expeccowikiV2[objectcache] fetchOrRegenerate(expeccowikiV2:page:8:5eb3e91a5322a3d53da9855ca4156afc735f1427): miss, new value computed[objectcache] fetchOrRegenerate(expeccowikiV2:messages-big:66942507ef2581b24d387ae97d6faecc:Tooltip-footer-places-about): miss, new value computed[rdbms] Wikimedia\Rdbms\LoadBalancer::reuseOrOpenConnectionForNewRef: reusing connection for 0/expeccowikiV2[rdbms] Wikimedia\Rdbms\LoadBalancer::reuseOrOpenConnectionForNewRef: reusing connection for 0/expeccowikiV2[objectcache] fetchOrRegenerate(expeccowikiV2:page:8:bdaf5c5045563865b2f167859ab3c7e7d69f6745): miss, new value computed[objectcache] fetchOrRegenerate(expeccowikiV2:messages-big:f6c4f725a607bfe8fa0cf0c05ee4f470:Tooltip-footer-places-about/en): miss, new value computed[rdbms] Wikimedia\Rdbms\LoadBalancer::reuseOrOpenConnectionForNewRef: reusing connection for 0/expeccowikiV2[rdbms] Wikimedia\Rdbms\LoadBalancer::reuseOrOpenConnectionForNewRef: reusing connection for 0/expeccowikiV2[objectcache] fetchOrRegenerate(expeccowikiV2:page:8:9bcd402c7633c2cfe82486d8d4d8d6e8ed30731d): miss, new value computed[objectcache] fetchOrRegenerate(expeccowikiV2:messages-big:66942507ef2581b24d387ae97d6faecc:Accesskey-footer-places-about): miss, new value computed[rdbms] Wikimedia\Rdbms\LoadBalancer::reuseOrOpenConnectionForNewRef: reusing connection for 0/expeccowikiV2[rdbms] Wikimedia\Rdbms\LoadBalancer::reuseOrOpenConnectionForNewRef: reusing connection for 0/expeccowikiV2[objectcache] fetchOrRegenerate(expeccowikiV2:page:8:b2df5c39f26060f7a30f4e628d4c44ff5aa92d74): miss, new value computed[objectcache] fetchOrRegenerate(expeccowikiV2:messages-big:f6c4f725a607bfe8fa0cf0c05ee4f470:Accesskey-footer-places-about/en): miss, new value computed[rdbms] Wikimedia\Rdbms\LoadBalancer::reuseOrOpenConnectionForNewRef: reusing connection for 0/expeccowikiV2[rdbms] Wikimedia\Rdbms\LoadBalancer::reuseOrOpenConnectionForNewRef: reusing connection for 0/expeccowikiV2[objectcache] fetchOrRegenerate(expeccowikiV2:page:8:51b1aadd5a7b5330bc5634704893b47aa8c62780): miss, new value computed[objectcache] fetchOrRegenerate(expeccowikiV2:messages-big:66942507ef2581b24d387ae97d6faecc:Tooltip-footer-places-disclaimers): miss, new value computed[rdbms] Wikimedia\Rdbms\LoadBalancer::reuseOrOpenConnectionForNewRef: reusing connection for 0/expeccowikiV2[rdbms] Wikimedia\Rdbms\LoadBalancer::reuseOrOpenConnectionForNewRef: reusing connection for 0/expeccowikiV2[objectcache] fetchOrRegenerate(expeccowikiV2:page:8:799cb9df1828705ab6c247ea3b46ff273b7efcdf): miss, new value computed[objectcache] fetchOrRegenerate(expeccowikiV2:messages-big:f6c4f725a607bfe8fa0cf0c05ee4f470:Tooltip-footer-places-disclaimers/en): miss, new value computed[rdbms] Wikimedia\Rdbms\LoadBalancer::reuseOrOpenConnectionForNewRef: reusing connection for 0/expeccowikiV2[rdbms] Wikimedia\Rdbms\LoadBalancer::reuseOrOpenConnectionForNewRef: reusing connection for 0/expeccowikiV2[objectcache] fetchOrRegenerate(expeccowikiV2:page:8:ccad5b2df7a19fe5198c6859b9f78206905cbe11): miss, new value computed[objectcache] fetchOrRegenerate(expeccowikiV2:messages-big:66942507ef2581b24d387ae97d6faecc:Accesskey-footer-places-disclaimers): miss, new value computed[rdbms] Wikimedia\Rdbms\LoadBalancer::reuseOrOpenConnectionForNewRef: reusing connection for 0/expeccowikiV2[rdbms] Wikimedia\Rdbms\LoadBalancer::reuseOrOpenConnectionForNewRef: reusing connection for 0/expeccowikiV2[objectcache] fetchOrRegenerate(expeccowikiV2:page:8:db9e2723e7e7922c26d7466c3a432b3d5a87d64a): miss, new value computed[objectcache] fetchOrRegenerate(expeccowikiV2:messages-big:f6c4f725a607bfe8fa0cf0c05ee4f470:Accesskey-footer-places-disclaimers/en): miss, new value computed[rdbms] Wikimedia\Rdbms\LoadBalancer::reuseOrOpenConnectionForNewRef: reusing connection for 0/expeccowikiV2[rdbms] Wikimedia\Rdbms\LoadBalancer::reuseOrOpenConnectionForNewRef: reusing connection for 0/expeccowikiV2[objectcache] fetchOrRegenerate(expeccowikiV2:page:8:bbc89cc33a3921f2442aea81be6c21aaab524797): miss, new value computed[objectcache] fetchOrRegenerate(expeccowikiV2:messages-big:66942507ef2581b24d387ae97d6faecc:Footer-places): miss, new value computed[rdbms] Wikimedia\Rdbms\LoadBalancer::reuseOrOpenConnectionForNewRef: reusing connection for 0/expeccowikiV2[rdbms] Wikimedia\Rdbms\LoadBalancer::reuseOrOpenConnectionForNewRef: reusing connection for 0/expeccowikiV2[objectcache] fetchOrRegenerate(expeccowikiV2:page:8:2e17a206bb7330ffdf12c654b339a7fee71b575e): miss, new value computed[objectcache] fetchOrRegenerate(expeccowikiV2:messages-big:f6c4f725a607bfe8fa0cf0c05ee4f470:Footer-places/en): miss, new value computed[rdbms] Wikimedia\Rdbms\LoadBalancer::reuseOrOpenConnectionForNewRef: reusing connection for 0/expeccowikiV2[rdbms] Wikimedia\Rdbms\LoadBalancer::reuseOrOpenConnectionForNewRef: reusing connection for 0/expeccowikiV2[objectcache] fetchOrRegenerate(expeccowikiV2:page:8:a22833dd52ee6cc8a01cb69d745018b36897d9ac): miss, new value computed[objectcache] fetchOrRegenerate(expeccowikiV2:messages-big:66942507ef2581b24d387ae97d6faecc:Tooltip-footer-icons): miss, new value computed[rdbms] Wikimedia\Rdbms\LoadBalancer::reuseOrOpenConnectionForNewRef: reusing connection for 0/expeccowikiV2[rdbms] Wikimedia\Rdbms\LoadBalancer::reuseOrOpenConnectionForNewRef: reusing connection for 0/expeccowikiV2[objectcache] fetchOrRegenerate(expeccowikiV2:page:8:bc41d488f60f07cade00e2e965f37fa831ad3ebb): miss, new value computed[objectcache] fetchOrRegenerate(expeccowikiV2:messages-big:f6c4f725a607bfe8fa0cf0c05ee4f470:Tooltip-footer-icons/en): miss, new value computed[rdbms] Wikimedia\Rdbms\LoadBalancer::reuseOrOpenConnectionForNewRef: reusing connection for 0/expeccowikiV2[rdbms] Wikimedia\Rdbms\LoadBalancer::reuseOrOpenConnectionForNewRef: reusing connection for 0/expeccowikiV2[objectcache] fetchOrRegenerate(expeccowikiV2:page:8:8cfd80862e4b8e189c23a54d71d2ad28022f3dac): miss, new value computed[objectcache] fetchOrRegenerate(expeccowikiV2:messages-big:66942507ef2581b24d387ae97d6faecc:Footer-icons): miss, new value computed[rdbms] Wikimedia\Rdbms\LoadBalancer::reuseOrOpenConnectionForNewRef: reusing connection for 0/expeccowikiV2[rdbms] Wikimedia\Rdbms\LoadBalancer::reuseOrOpenConnectionForNewRef: reusing connection for 0/expeccowikiV2[objectcache] fetchOrRegenerate(expeccowikiV2:page:8:2f97380969e0e95587df2339e08c67a7ee89c408): miss, new value computed[objectcache] fetchOrRegenerate(expeccowikiV2:messages-big:f6c4f725a607bfe8fa0cf0c05ee4f470:Footer-icons/en): miss, new value computed[rdbms] Wikimedia\Rdbms\LoadBalancer::reuseOrOpenConnectionForNewRef: reusing connection for 0/expeccowikiV2[rdbms] Wikimedia\Rdbms\LoadBalancer::reuseOrOpenConnectionForNewRef: reusing connection for 0/expeccowikiV2[objectcache] fetchOrRegenerate(expeccowikiV2:page:8:bed9db6016ee14f1ae7f119f7924d1dd4c35531f): miss, new value computed[objectcache] fetchOrRegenerate(expeccowikiV2:messages-big:66942507ef2581b24d387ae97d6faecc:View-view): miss, new value computed[rdbms] Wikimedia\Rdbms\LoadBalancer::reuseOrOpenConnectionForNewRef: reusing connection for 0/expeccowikiV2[rdbms] Wikimedia\Rdbms\LoadBalancer::reuseOrOpenConnectionForNewRef: reusing connection for 0/expeccowikiV2[objectcache] fetchOrRegenerate(expeccowikiV2:page:8:76756e3a55de52130a013d18e5d841968bf2bea3): miss, new value computed[objectcache] fetchOrRegenerate(expeccowikiV2:messages-big:f6c4f725a607bfe8fa0cf0c05ee4f470:View-view/en): miss, new value computed[rdbms] Wikimedia\Rdbms\LoadBalancer::reuseOrOpenConnectionForNewRef: reusing connection for 0/expeccowikiV2[rdbms] Wikimedia\Rdbms\LoadBalancer::reuseOrOpenConnectionForNewRef: reusing connection for 0/expeccowikiV2[objectcache] fetchOrRegenerate(expeccowikiV2:page:8:0f728b29afe93d8b9ca4d39e06100265375bc05d): miss, new value computed[objectcache] fetchOrRegenerate(expeccowikiV2:messages-big:66942507ef2581b24d387ae97d6faecc:Vector-action-viewsource): miss, new value computed[rdbms] Wikimedia\Rdbms\LoadBalancer::reuseOrOpenConnectionForNewRef: reusing connection for 0/expeccowikiV2[rdbms] Wikimedia\Rdbms\LoadBalancer::reuseOrOpenConnectionForNewRef: reusing connection for 0/expeccowikiV2[objectcache] fetchOrRegenerate(expeccowikiV2:page:8:dd1164fd05c422e63cc07c6139bced4e2a74b0f5): miss, new value computed[objectcache] fetchOrRegenerate(expeccowikiV2:messages-big:f6c4f725a607bfe8fa0cf0c05ee4f470:Vector-action-viewsource/en): miss, new value computed[rdbms] Wikimedia\Rdbms\LoadBalancer::reuseOrOpenConnectionForNewRef: reusing connection for 0/expeccowikiV2[rdbms] Wikimedia\Rdbms\LoadBalancer::reuseOrOpenConnectionForNewRef: reusing connection for 0/expeccowikiV2[objectcache] fetchOrRegenerate(expeccowikiV2:page:8:ce3928cd1066d2f87bed618aecc1366df686b008): miss, new value computed[objectcache] fetchOrRegenerate(expeccowikiV2:messages-big:66942507ef2581b24d387ae97d6faecc:Tooltip-n-specialpages): miss, new value computed[rdbms] Wikimedia\Rdbms\LoadBalancer::reuseOrOpenConnectionForNewRef: reusing connection for 0/expeccowikiV2[rdbms] Wikimedia\Rdbms\LoadBalancer::reuseOrOpenConnectionForNewRef: reusing connection for 0/expeccowikiV2[objectcache] fetchOrRegenerate(expeccowikiV2:page:8:a89d3a701e8ba8f38aded1f64261e2e1148d4164): miss, new value computed[objectcache] fetchOrRegenerate(expeccowikiV2:messages-big:f6c4f725a607bfe8fa0cf0c05ee4f470:Tooltip-n-specialpages/en): miss, new value computed[rdbms] Wikimedia\Rdbms\LoadBalancer::reuseOrOpenConnectionForNewRef: reusing connection for 0/expeccowikiV2[rdbms] Wikimedia\Rdbms\LoadBalancer::reuseOrOpenConnectionForNewRef: reusing connection for 0/expeccowikiV2[objectcache] fetchOrRegenerate(expeccowikiV2:page:8:d48c7193272614666684a3e4127f71eeb4f80733): miss, new value computed[objectcache] fetchOrRegenerate(expeccowikiV2:messages-big:66942507ef2581b24d387ae97d6faecc:Accesskey-n-specialpages): miss, new value computed[rdbms] Wikimedia\Rdbms\LoadBalancer::reuseOrOpenConnectionForNewRef: reusing connection for 0/expeccowikiV2[rdbms] Wikimedia\Rdbms\LoadBalancer::reuseOrOpenConnectionForNewRef: reusing connection for 0/expeccowikiV2[objectcache] fetchOrRegenerate(expeccowikiV2:page:8:29dc0b20877823be730258319cd837096605bd87): miss, new value computed[objectcache] fetchOrRegenerate(expeccowikiV2:messages-big:f6c4f725a607bfe8fa0cf0c05ee4f470:Accesskey-n-specialpages/en): miss, new value computed[rdbms] Wikimedia\Rdbms\LoadBalancer::reuseOrOpenConnectionForNewRef: reusing connection for 0/expeccowikiV2[rdbms] Wikimedia\Rdbms\LoadBalancer::reuseOrOpenConnectionForNewRef: reusing connection for 0/expeccowikiV2[objectcache] fetchOrRegenerate(expeccowikiV2:page:8:8870e00d8b86b0bd424ac558b8693be7134292ba): miss, new value computed[objectcache] fetchOrRegenerate(expeccowikiV2:messages-big:66942507ef2581b24d387ae97d6faecc:Tooltip-p-coll-print_export): miss, new value computed[rdbms] Wikimedia\Rdbms\LoadBalancer::reuseOrOpenConnectionForNewRef: reusing connection for 0/expeccowikiV2[rdbms] Wikimedia\Rdbms\LoadBalancer::reuseOrOpenConnectionForNewRef: reusing connection for 0/expeccowikiV2[objectcache] fetchOrRegenerate(expeccowikiV2:page:8:c0977dceec729c45aa5a8e6139e812c30244015f): miss, new value computed[objectcache] fetchOrRegenerate(expeccowikiV2:messages-big:f6c4f725a607bfe8fa0cf0c05ee4f470:Tooltip-p-coll-print_export/en): miss, new value computed[rdbms] Wikimedia\Rdbms\LoadBalancer::reuseOrOpenConnectionForNewRef: reusing connection for 0/expeccowikiV2[rdbms] Wikimedia\Rdbms\LoadBalancer::reuseOrOpenConnectionForNewRef: reusing connection for 0/expeccowikiV2[objectcache] fetchOrRegenerate(expeccowikiV2:page:8:05ccbe636f3cb5d3132f54f5f886a79abab04779): miss, new value computed[objectcache] fetchOrRegenerate(expeccowikiV2:messages-big:66942507ef2581b24d387ae97d6faecc:Tooltip-coll-create_a_book): miss, new value computed[rdbms] Wikimedia\Rdbms\LoadBalancer::reuseOrOpenConnectionForNewRef: reusing connection for 0/expeccowikiV2[rdbms] Wikimedia\Rdbms\LoadBalancer::reuseOrOpenConnectionForNewRef: reusing connection for 0/expeccowikiV2[objectcache] fetchOrRegenerate(expeccowikiV2:page:8:0a4766f5f68c4b0984083216383c4a443a2d9013): miss, new value computed[objectcache] fetchOrRegenerate(expeccowikiV2:messages-big:f6c4f725a607bfe8fa0cf0c05ee4f470:Tooltip-coll-create_a_book/en): miss, new value computed[rdbms] Wikimedia\Rdbms\LoadBalancer::reuseOrOpenConnectionForNewRef: reusing connection for 0/expeccowikiV2[rdbms] Wikimedia\Rdbms\LoadBalancer::reuseOrOpenConnectionForNewRef: reusing connection for 0/expeccowikiV2[objectcache] fetchOrRegenerate(expeccowikiV2:page:8:c4a28b7d811b244622321a355490eb2326d1e9af): miss, new value computed[objectcache] fetchOrRegenerate(expeccowikiV2:messages-big:66942507ef2581b24d387ae97d6faecc:Accesskey-coll-create_a_book): miss, new value computed[rdbms] Wikimedia\Rdbms\LoadBalancer::reuseOrOpenConnectionForNewRef: reusing connection for 0/expeccowikiV2[rdbms] Wikimedia\Rdbms\LoadBalancer::reuseOrOpenConnectionForNewRef: reusing connection for 0/expeccowikiV2[objectcache] fetchOrRegenerate(expeccowikiV2:page:8:83dbc055a23a543b7ba390f8a946a703954b209b): miss, new value computed[objectcache] fetchOrRegenerate(expeccowikiV2:messages-big:f6c4f725a607bfe8fa0cf0c05ee4f470:Accesskey-coll-create_a_book/en): miss, new value computed[rdbms] Wikimedia\Rdbms\LoadBalancer::reuseOrOpenConnectionForNewRef: reusing connection for 0/expeccowikiV2[rdbms] Wikimedia\Rdbms\LoadBalancer::reuseOrOpenConnectionForNewRef: reusing connection for 0/expeccowikiV2[objectcache] fetchOrRegenerate(expeccowikiV2:page:8:bcf8e477b1abfd3aa5760350aa57c41ce3b9e6d6): miss, new value computed[objectcache] fetchOrRegenerate(expeccowikiV2:messages-big:66942507ef2581b24d387ae97d6faecc:Tooltip-coll-download-as-rl): miss, new value computed[rdbms] Wikimedia\Rdbms\LoadBalancer::reuseOrOpenConnectionForNewRef: reusing connection for 0/expeccowikiV2[rdbms] Wikimedia\Rdbms\LoadBalancer::reuseOrOpenConnectionForNewRef: reusing connection for 0/expeccowikiV2[objectcache] fetchOrRegenerate(expeccowikiV2:page:8:5da12a6355557aa5e686c58139964c04f21f52ae): miss, new value computed[objectcache] fetchOrRegenerate(expeccowikiV2:messages-big:f6c4f725a607bfe8fa0cf0c05ee4f470:Tooltip-coll-download-as-rl/en): miss, new value computed[rdbms] Wikimedia\Rdbms\LoadBalancer::reuseOrOpenConnectionForNewRef: reusing connection for 0/expeccowikiV2[rdbms] Wikimedia\Rdbms\LoadBalancer::reuseOrOpenConnectionForNewRef: reusing connection for 0/expeccowikiV2[objectcache] fetchOrRegenerate(expeccowikiV2:page:8:5821a1f0db34d5d827889896967604ff263a7fbb): miss, new value computed[objectcache] fetchOrRegenerate(expeccowikiV2:messages-big:66942507ef2581b24d387ae97d6faecc:Accesskey-coll-download-as-rl): miss, new value computed[rdbms] Wikimedia\Rdbms\LoadBalancer::reuseOrOpenConnectionForNewRef: reusing connection for 0/expeccowikiV2[rdbms] Wikimedia\Rdbms\LoadBalancer::reuseOrOpenConnectionForNewRef: reusing connection for 0/expeccowikiV2[objectcache] fetchOrRegenerate(expeccowikiV2:page:8:66d3576623232846f6c4cab829767074db8df2ad): miss, new value computed[objectcache] fetchOrRegenerate(expeccowikiV2:messages-big:f6c4f725a607bfe8fa0cf0c05ee4f470:Accesskey-coll-download-as-rl/en): miss, new value computed[rdbms] Wikimedia\Rdbms\LoadBalancer::reuseOrOpenConnectionForNewRef: reusing connection for 0/expeccowikiV2[rdbms] Wikimedia\Rdbms\LoadBalancer::reuseOrOpenConnectionForNewRef: reusing connection for 0/expeccowikiV2[objectcache] fetchOrRegenerate(expeccowikiV2:page:8:47821a5e153071609c65b59131af93083b49e736): miss, new value computed[objectcache] fetchOrRegenerate(expeccowikiV2:messages-big:66942507ef2581b24d387ae97d6faecc:Tooltip-p-category-normal): miss, new value computed[rdbms] Wikimedia\Rdbms\LoadBalancer::reuseOrOpenConnectionForNewRef: reusing connection for 0/expeccowikiV2[rdbms] Wikimedia\Rdbms\LoadBalancer::reuseOrOpenConnectionForNewRef: reusing connection for 0/expeccowikiV2[objectcache] fetchOrRegenerate(expeccowikiV2:page:8:2e8b27ea36e91d81490de9497b622414c89aacab): miss, new value computed[objectcache] fetchOrRegenerate(expeccowikiV2:messages-big:f6c4f725a607bfe8fa0cf0c05ee4f470:Tooltip-p-category-normal/en): miss, new value computed[rdbms] Wikimedia\Rdbms\LoadBalancer::reuseOrOpenConnectionForNewRef: reusing connection for 0/expeccowikiV2[rdbms] Wikimedia\Rdbms\LoadBalancer::reuseOrOpenConnectionForNewRef: reusing connection for 0/expeccowikiV2[objectcache] fetchOrRegenerate(expeccowikiV2:page:8:3ddfaea77026fd74c0c4844a5be47785440ca8b3): miss, new value computed[objectcache] fetchOrRegenerate(expeccowikiV2:messages-big:66942507ef2581b24d387ae97d6faecc:Category-normal): miss, new value computed[rdbms] Wikimedia\Rdbms\LoadBalancer::reuseOrOpenConnectionForNewRef: reusing connection for 0/expeccowikiV2[rdbms] Wikimedia\Rdbms\LoadBalancer::reuseOrOpenConnectionForNewRef: reusing connection for 0/expeccowikiV2[objectcache] fetchOrRegenerate(expeccowikiV2:page:8:b93dc848b025ffd6fdff56ef765f2e4d459c8669): miss, new value computed[objectcache] fetchOrRegenerate(expeccowikiV2:messages-big:f6c4f725a607bfe8fa0cf0c05ee4f470:Category-normal/en): miss, new value computed[rdbms] Wikimedia\Rdbms\LoadBalancer::reuseOrOpenConnectionForNewRef: reusing connection for 0/expeccowikiV2[rdbms] Wikimedia\Rdbms\LoadBalancer::reuseOrOpenConnectionForNewRef: reusing connection for 0/expeccowikiV2[objectcache] fetchOrRegenerate(expeccowikiV2:page:8:cc55e312a5aa3b8484b6bc564e3edba47c592500): miss, new value computed[objectcache] fetchOrRegenerate(expeccowikiV2:messages-big:66942507ef2581b24d387ae97d6faecc:User-interface-preferences): miss, new value computed[rdbms] Wikimedia\Rdbms\LoadBalancer::reuseOrOpenConnectionForNewRef: reusing connection for 0/expeccowikiV2[rdbms] Wikimedia\Rdbms\LoadBalancer::reuseOrOpenConnectionForNewRef: reusing connection for 0/expeccowikiV2[objectcache] fetchOrRegenerate(expeccowikiV2:page:8:adc85083e250d07ac258145247958f05fc5f98c4): miss, new value computed[objectcache] fetchOrRegenerate(expeccowikiV2:messages-big:f6c4f725a607bfe8fa0cf0c05ee4f470:User-interface-preferences/en): miss, new value computed[rdbms] Wikimedia\Rdbms\LoadBalancer::reuseOrOpenConnectionForNewRef: reusing connection for 0/expeccowikiV2[rdbms] Wikimedia\Rdbms\LoadBalancer::reuseOrOpenConnectionForNewRef: reusing connection for 0/expeccowikiV2[objectcache] fetchOrRegenerate(expeccowikiV2:page:8:5e89b9c18080b9e1a98fafc0da774d0eec80a023): miss, new value computed[objectcache] fetchOrRegenerate(expeccowikiV2:messages-big:66942507ef2581b24d387ae97d6faecc:Tooltip-p-notifications): miss, new value computed[rdbms] Wikimedia\Rdbms\LoadBalancer::reuseOrOpenConnectionForNewRef: reusing connection for 0/expeccowikiV2[rdbms] Wikimedia\Rdbms\LoadBalancer::reuseOrOpenConnectionForNewRef: reusing connection for 0/expeccowikiV2[objectcache] fetchOrRegenerate(expeccowikiV2:page:8:73efbe170fc384b4040efc0fc9d960a8ff65f4fb): miss, new value computed[objectcache] fetchOrRegenerate(expeccowikiV2:messages-big:f6c4f725a607bfe8fa0cf0c05ee4f470:Tooltip-p-notifications/en): miss, new value computed[rdbms] Wikimedia\Rdbms\LoadBalancer::reuseOrOpenConnectionForNewRef: reusing connection for 0/expeccowikiV2[rdbms] Wikimedia\Rdbms\LoadBalancer::reuseOrOpenConnectionForNewRef: reusing connection for 0/expeccowikiV2[objectcache] fetchOrRegenerate(expeccowikiV2:page:8:753a22b2eb617204efee4644795034b8ace1ee14): miss, new value computed[objectcache] fetchOrRegenerate(expeccowikiV2:messages-big:66942507ef2581b24d387ae97d6faecc:Notifications): miss, new value computed[rdbms] Wikimedia\Rdbms\LoadBalancer::reuseOrOpenConnectionForNewRef: reusing connection for 0/expeccowikiV2[rdbms] Wikimedia\Rdbms\LoadBalancer::reuseOrOpenConnectionForNewRef: reusing connection for 0/expeccowikiV2[objectcache] fetchOrRegenerate(expeccowikiV2:page:8:1843f382d04ef6a3619173956c3cc63851b8b8c2): miss, new value computed[objectcache] fetchOrRegenerate(expeccowikiV2:messages-big:f6c4f725a607bfe8fa0cf0c05ee4f470:Notifications/en): miss, new value computed[rdbms] Wikimedia\Rdbms\LoadBalancer::reuseOrOpenConnectionForNewRef: reusing connection for 0/expeccowikiV2[rdbms] Wikimedia\Rdbms\LoadBalancer::reuseOrOpenConnectionForNewRef: reusing connection for 0/expeccowikiV2[objectcache] fetchOrRegenerate(expeccowikiV2:page:8:ef738cc53166fcf45692d0ade99df069e848dfb2): miss, new value computed[objectcache] fetchOrRegenerate(expeccowikiV2:messages-big:66942507ef2581b24d387ae97d6faecc:Tooltip-p-associated-pages): miss, new value computed[rdbms] Wikimedia\Rdbms\LoadBalancer::reuseOrOpenConnectionForNewRef: reusing connection for 0/expeccowikiV2[rdbms] Wikimedia\Rdbms\LoadBalancer::reuseOrOpenConnectionForNewRef: reusing connection for 0/expeccowikiV2[objectcache] fetchOrRegenerate(expeccowikiV2:page:8:87e8b8a2c721123e51b2798517f2a79c09e4240c): miss, new value computed[objectcache] fetchOrRegenerate(expeccowikiV2:messages-big:f6c4f725a607bfe8fa0cf0c05ee4f470:Tooltip-p-associated-pages/en): miss, new value computed[rdbms] Wikimedia\Rdbms\LoadBalancer::reuseOrOpenConnectionForNewRef: reusing connection for 0/expeccowikiV2[rdbms] Wikimedia\Rdbms\LoadBalancer::reuseOrOpenConnectionForNewRef: reusing connection for 0/expeccowikiV2[objectcache] fetchOrRegenerate(expeccowikiV2:page:8:cb7b37d2da1ced2fadc11aa3317c1a8efcf39648): miss, new value computed[objectcache] fetchOrRegenerate(expeccowikiV2:messages-big:66942507ef2581b24d387ae97d6faecc:Associated-pages): miss, new value computed[rdbms] Wikimedia\Rdbms\LoadBalancer::reuseOrOpenConnectionForNewRef: reusing connection for 0/expeccowikiV2[rdbms] Wikimedia\Rdbms\LoadBalancer::reuseOrOpenConnectionForNewRef: reusing connection for 0/expeccowikiV2[objectcache] fetchOrRegenerate(expeccowikiV2:page:8:aef90612e49a7c0b8252e72958a5573f375cf6f4): miss, new value computed[objectcache] fetchOrRegenerate(expeccowikiV2:messages-big:f6c4f725a607bfe8fa0cf0c05ee4f470:Associated-pages/en): miss, new value computed[rdbms] Wikimedia\Rdbms\LoadBalancer::reuseOrOpenConnectionForNewRef: reusing connection for 0/expeccowikiV2[rdbms] Wikimedia\Rdbms\LoadBalancer::reuseOrOpenConnectionForNewRef: reusing connection for 0/expeccowikiV2[objectcache] fetchOrRegenerate(expeccowikiV2:page:8:285b17001f2e63982e2ffae299934708c44c7ba8): miss, new value computed[objectcache] fetchOrRegenerate(expeccowikiV2:messages-big:66942507ef2581b24d387ae97d6faecc:Tooltip-p-dock-bottom): miss, new value computed[rdbms] Wikimedia\Rdbms\LoadBalancer::reuseOrOpenConnectionForNewRef: reusing connection for 0/expeccowikiV2[rdbms] Wikimedia\Rdbms\LoadBalancer::reuseOrOpenConnectionForNewRef: reusing connection for 0/expeccowikiV2[objectcache] fetchOrRegenerate(expeccowikiV2:page:8:530bfabe3a56fd751c4d413cc674b209df8ff52d): miss, new value computed[objectcache] fetchOrRegenerate(expeccowikiV2:messages-big:f6c4f725a607bfe8fa0cf0c05ee4f470:Tooltip-p-dock-bottom/en): miss, new value computed[rdbms] Wikimedia\Rdbms\LoadBalancer::reuseOrOpenConnectionForNewRef: reusing connection for 0/expeccowikiV2[rdbms] Wikimedia\Rdbms\LoadBalancer::reuseOrOpenConnectionForNewRef: reusing connection for 0/expeccowikiV2[objectcache] fetchOrRegenerate(expeccowikiV2:page:8:f25e850f97f42ad589a99a0aa3202ba9b09bc48b): miss, new value computed[objectcache] fetchOrRegenerate(expeccowikiV2:messages-big:66942507ef2581b24d387ae97d6faecc:Dock-bottom): miss, new value computed[rdbms] Wikimedia\Rdbms\LoadBalancer::reuseOrOpenConnectionForNewRef: reusing connection for 0/expeccowikiV2[rdbms] Wikimedia\Rdbms\LoadBalancer::reuseOrOpenConnectionForNewRef: reusing connection for 0/expeccowikiV2[objectcache] fetchOrRegenerate(expeccowikiV2:page:8:6d8406b7c131358118e65d52222d0a182100a7a9): miss, new value computed[objectcache] fetchOrRegenerate(expeccowikiV2:messages-big:f6c4f725a607bfe8fa0cf0c05ee4f470:Dock-bottom/en): miss, new value computed[rdbms] Wikimedia\Rdbms\LoadBalancer::reuseOrOpenConnectionForNewRef: reusing connection for 0/expeccowikiV2[rdbms] Wikimedia\Rdbms\LoadBalancer::reuseOrOpenConnectionForNewRef: reusing connection for 0/expeccowikiV2[objectcache] fetchOrRegenerate(expeccowikiV2:page:8:b01460d8c89cf849d2b7522b3412fd750ddf368b): miss, new value computed[objectcache] fetchOrRegenerate(expeccowikiV2:messages-big:66942507ef2581b24d387ae97d6faecc:Namespacenotice-0): miss, new value computed[rdbms] Wikimedia\Rdbms\LoadBalancer::reuseOrOpenConnectionForNewRef: reusing connection for 0/expeccowikiV2[rdbms] Wikimedia\Rdbms\LoadBalancer::reuseOrOpenConnectionForNewRef: reusing connection for 0/expeccowikiV2[objectcache] fetchOrRegenerate(expeccowikiV2:page:8:c4e686ae0519865082e1925d32fd092f75ab5495): miss, new value computed[objectcache] fetchOrRegenerate(expeccowikiV2:messages-big:f6c4f725a607bfe8fa0cf0c05ee4f470:Namespacenotice-0/en): miss, new value computed[rdbms] Wikimedia\Rdbms\LoadBalancer::reuseOrOpenConnectionForNewRef: reusing connection for 0/expeccowikiV2[rdbms] Wikimedia\Rdbms\LoadBalancer::reuseOrOpenConnectionForNewRef: reusing connection for 0/expeccowikiV2[objectcache] fetchOrRegenerate(expeccowikiV2:page:8:9982b311b55c194b086451104420b2fd94ade12e): miss, new value computed[objectcache] fetchOrRegenerate(expeccowikiV2:messages-big:66942507ef2581b24d387ae97d6faecc:Variantname-de): miss, new value computed[rdbms] Wikimedia\Rdbms\LoadBalancer::reuseOrOpenConnectionForNewRef: reusing connection for 0/expeccowikiV2[rdbms] Wikimedia\Rdbms\LoadBalancer::reuseOrOpenConnectionForNewRef: reusing connection for 0/expeccowikiV2[objectcache] fetchOrRegenerate(expeccowikiV2:page:8:e1c8d84c83434bfb0ae16c0e8e959be2c63145c9): miss, new value computed[objectcache] fetchOrRegenerate(expeccowikiV2:messages-big:f6c4f725a607bfe8fa0cf0c05ee4f470:Variantname-de/en): miss, new value computed[rdbms] Wikimedia\Rdbms\LoadBalancer::reuseOrOpenConnectionForNewRef: reusing connection for 0/expeccowikiV2[objectcache] fetchOrRegenerate(global:resourceloader-titleinfo:expeccowikiV2:e13a4c6012b98731f23f3a3a185dc3aa663155e7): miss, new value computed[rdbms] Wikimedia\Rdbms\LoadBalancer::reuseOrOpenConnectionForNewRef: reusing connection for 0/expeccowikiV2[objectcache] fetchOrRegenerate(global:resourceloader-titleinfo:expeccowikiV2:da39a3ee5e6b4b0d3255bfef95601890afd80709): miss, new value computed[rdbms] Wikimedia\Rdbms\LoadBalancer::reuseOrOpenConnectionForNewRef: reusing connection for 0/expeccowikiV2[objectcache] fetchOrRegenerate(expeccowikiV2:page-restrictions:v1:3533:20422): miss, new value computed