Test starten
Hier wird der Browser gestartet und automatisch gleich wieder geschlossen (was natürlich in einem echten Test wenig sinnvoll ist).
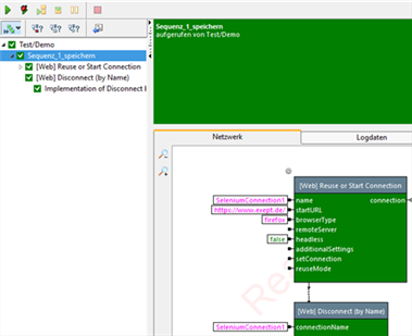
Waren alle Testschritte erfolgreich, wird der Status auf "Bestanden" gesetzt:
Copyright © 2014-2024 eXept Software AG
Start request GET /wiki/HelpWizard_Pages_Start_Web_Test7.1
IP: 216.73.216.106
HTTP HEADERS:
HOST: doc.expecco.de
ACCEPT-ENCODING: gzip, br, zstd, deflate
USER-AGENT: Mozilla/5.0 AppleWebKit/537.36 (KHTML, like Gecko; compatible; ClaudeBot/1.0; +claudebot@anthropic.com)
ACCEPT: */*
(end headers)[session] SessionManager using store SqlBagOStuff[localisation] LocalisationCache using store LCStoreCDB[localisation] LocalisationCache::loadCoreData: got localisation for de from source[objectcache] MainWANObjectCache using store Wikimedia\ObjectCache\EmptyBagOStuff[session] SessionBackend "kd0me78mc8p0im4o41ifpb09rlkkkmo4" is unsaved, marking dirty in constructor[session] SessionBackend "kd0me78mc8p0im4o41ifpb09rlkkkmo4" save: dataDirty=1 metaDirty=1 forcePersist=0[cookie] already deleted setcookie: "expeccowikiV2_session", "", "1740366983", "/", "", "1", "1", ""[cookie] already deleted setcookie: "expeccowikiV2UserID", "", "1740366983", "/", "", "1", "1", ""[cookie] already deleted setcookie: "expeccowikiV2Token", "", "1740366983", "/", "", "1", "1", ""[cookie] already deleted setcookie: "forceHTTPS", "", "1740366983", "/", "", "", "1", ""[session] SessionBackend "kd0me78mc8p0im4o41ifpb09rlkkkmo4" data dirty due to dirty(): MediaWiki\Session\SessionManager->getSessionForRequest/MediaWiki\Session\SessionManager->getInitialSession/MediaWiki\Session\Session->getToken/MediaWiki\Session\Session->set/MediaWiki\Session\SessionBackend->dirty[session] SessionBackend "kd0me78mc8p0im4o41ifpb09rlkkkmo4" save: dataDirty=1 metaDirty=0 forcePersist=0MediaWiki\Parser\ParserFactory: using default preprocessor[SQLBagOStuff] MicroStash using store SqlBagOStuff[rdbms] Wikimedia\Rdbms\LoadBalancer::reallyOpenConnection: opened new connection for 0/expeccowikiV2[objectcache] fetchOrRegenerate(global:rdbms-server-readonly:localhost): miss, new value computed[rdbms] Wikimedia\Rdbms\LoadBalancer::reuseOrOpenConnectionForNewRef: reusing connection for 0/expeccowikiV2[objectcache] fetchOrRegenerate(global:revision-row-1.29:expeccowikiV2:3908:20460): miss, new value computed[rdbms] Wikimedia\Rdbms\LoadBalancer::reuseOrOpenConnectionForNewRef: reusing connection for 0/expeccowikiV2[rdbms] Wikimedia\Rdbms\LoadBalancer::reuseOrOpenConnectionForNewRef: reusing connection for 0/expeccowikiV2[objectcache] fetchOrRegenerate(global:NameTableSqlStore:slot_roles:expeccowikiV2): miss, new value computed[rdbms] Wikimedia\Rdbms\LoadBalancer::reuseOrOpenConnectionForNewRef: reusing connection for 0/expeccowikiV2[objectcache] fetchOrRegenerate(global:NameTableSqlStore:content_models:expeccowikiV2): miss, new value computed[objectcache] fetchOrRegenerate(expeccowikiV2:page-content-model:20460): miss, new value computed[ContentHandler] Registered handler for wikitext: MediaWiki\Content\WikitextContentHandler[objectcache] getWithSetCallback(expeccowikiV2:page-content-model:20460): process cache hit[objectcache] getWithSetCallback(expeccowikiV2:page-content-model:20460): process cache hit[MessageCache] MessageCache using store SqlBagOStuff[rdbms] Wikimedia\Rdbms\LoadBalancer::reallyOpenConnection: opened new connection for 0/expeccowikiV2[objectcache] getWithSetCallback(global:rdbms-server-readonly:localhost): process cache hit[SQLBagOStuff] SqlBagOStuff debug: SqlBagOStuff::fetchBlobs: retrieved expeccowikiV2:messages:de; expiry time is 99991231235959[rdbms] Wikimedia\Rdbms\LoadBalancer::reuseOrOpenConnectionForNewRef: reusing connection for 0/expeccowikiV2[rdbms] Wikimedia\Rdbms\LoadBalancer::reuseOrOpenConnectionForNewRef: reusing connection for 0/expeccowikiV2[rdbms] Wikimedia\Rdbms\LoadBalancer::reuseOrOpenConnectionForNewRef: reusing connection for 0/expeccowikiV2[rdbms] Wikimedia\Rdbms\LoadBalancer::reuseOrOpenConnectionForNewRef: reusing connection for 0/expeccowikiV2[rdbms] Wikimedia\Rdbms\LoadBalancer::reuseOrOpenConnectionForNewRef: reusing connection for 0/expeccowikiV2[rdbms] Wikimedia\Rdbms\LoadBalancer::reuseOrOpenConnectionForNewRef: reusing connection for 0/expeccowikiV2[ContentHandler] Registered handler for css: MediaWiki\Content\CssContentHandler[rdbms] Wikimedia\Rdbms\LoadBalancer::reuseOrOpenConnectionForNewRef: reusing connection for 0/expeccowikiV2[rdbms] Wikimedia\Rdbms\LoadBalancer::reuseOrOpenConnectionForNewRef: reusing connection for 0/expeccowikiV2[MessageCache] MessageCache::loadUnguarded: Loading de... local cache is empty, global cache is expired/volatile, loading from DB[SQLBagOStuff] MainObjectStash using store SqlBagOStuff[MessageParser] MediaWiki\Language\MessageParser::acquireParser: Creating a new parser with index 0[objectcache] getWithSetCallback(expeccowikiV2:page-content-model:20460): process cache hit[silenced-error] [8546cce251e252a7a322f79e] /wiki/HelpWizard_Pages_Start_Web_Test7.1 PHP Deprecated: Use of MediaWiki\Permissions\PermissionStatus::toLegacyErrorArray was deprecated in MediaWiki 1.43. [Called from MediaWiki\Permissions\PermissionManager::getPermissionStatus][objectcache] getWithSetCallback(expeccowikiV2:page-content-model:20460): process cache hit[ParserCache] Creating ParserCache instance for pcacheUnstubbing $wgLang on call of $wgLang::getDatePreferenceMigrationMap from MediaWiki\Parser\ParserOptions::initDateFormat[rdbms] Wikimedia\Rdbms\LoadBalancer::reuseOrOpenConnectionForNewRef: reusing connection for 0/expeccowikiV2[SQLBagOStuff] SqlBagOStuff debug: SqlBagOStuff::fetchBlobs: retrieved expeccowikiV2:pcache:3908:|#|:idoptions; expiry time is 20260224160024[rdbms] Wikimedia\Rdbms\LoadBalancer::reuseOrOpenConnectionForNewRef: reusing connection for 0/expeccowikiV2[ParserCache] Parser cache options found[rdbms] Wikimedia\Rdbms\LoadBalancer::reuseOrOpenConnectionForNewRef: reusing connection for 0/expeccowikiV2[SQLBagOStuff] SqlBagOStuff debug: SqlBagOStuff::fetchBlobs: retrieved expeccowikiV2:pcache:3908:|#|:idhash:canonical; expiry time is 20260224160024[rdbms] Wikimedia\Rdbms\LoadBalancer::reuseOrOpenConnectionForNewRef: reusing connection for 0/expeccowikiV2[ParserCache] ParserOutput cache found[objectcache] getWithSetCallback(expeccowikiV2:page-content-model:20460): process cache hit[rdbms] Wikimedia\Rdbms\LoadBalancer::reuseOrOpenConnectionForNewRef: reusing connection for 0/expeccowikiV2[SQLBagOStuff] SqlBagOStuff debug: SqlBagOStuff::fetchBlobs: retrieved expeccowikiV2:messages:en; expiry time is 99991231235959[rdbms] Wikimedia\Rdbms\LoadBalancer::reuseOrOpenConnectionForNewRef: reusing connection for 0/expeccowikiV2[rdbms] Wikimedia\Rdbms\LoadBalancer::reuseOrOpenConnectionForNewRef: reusing connection for 0/expeccowikiV2[rdbms] Wikimedia\Rdbms\LoadBalancer::reuseOrOpenConnectionForNewRef: reusing connection for 0/expeccowikiV2[rdbms] Wikimedia\Rdbms\LoadBalancer::reuseOrOpenConnectionForNewRef: reusing connection for 0/expeccowikiV2[rdbms] Wikimedia\Rdbms\LoadBalancer::reuseOrOpenConnectionForNewRef: reusing connection for 0/expeccowikiV2[rdbms] Wikimedia\Rdbms\LoadBalancer::reuseOrOpenConnectionForNewRef: reusing connection for 0/expeccowikiV2[MessageCache] MessageCache::loadUnguarded: Loading en... local cache is empty, global cache is expired/volatile, loading from DB[localisation] LocalisationCache::loadCoreData: got localisation for en from source[rdbms] Wikimedia\Rdbms\LoadBalancer::reuseOrOpenConnectionForNewRef: reusing connection for 0/expeccowikiV2[objectcache] getWithSetCallback(global:rdbms-server-readonly:localhost): process cache hit[objectcache] getWithSetCallback(global:rdbms-server-readonly:localhost): process cache hitMediaWiki\MediaWikiEntryPoint::commitMainTransaction: primary transaction round committed[DeferredUpdates] DeferredUpdates::run: started MediaWiki\Deferred\MWCallableUpdate_MediaWiki\Page\WikiPage->doViewUpdates #879[DeferredUpdates] DeferredUpdates::run: ended MediaWiki\Deferred\MWCallableUpdate_MediaWiki\Page\WikiPage->doViewUpdates #879, processing time: 7.7009201049805E-5MediaWiki\MediaWikiEntryPoint::commitMainTransaction: pre-send deferred updates completedMediaWiki\MediaWikiEntryPoint::commitMainTransaction: session changes committed[rdbms] Wikimedia\Rdbms\LoadBalancer::getAnyOpenConnection: found 'round' connection to #0.[rdbms] Cannot use ChronologyProtector with EmptyBagOStuff[rdbms] Wikimedia\Rdbms\LBFactory::shutdown: finished ChronologyProtector shutdown[rdbms] LBFactory shutdown completedMediaWiki\Output\OutputPage::haveCacheVaryCookies: no cache-varying cookies found[objectcache] getWithSetCallback(global:rdbms-server-readonly:localhost): process cache hit[rdbms] Wikimedia\Rdbms\LoadBalancer::reuseOrOpenConnectionForNewRef: reusing connection for 0/expeccowikiV2[rdbms] Wikimedia\Rdbms\LoadBalancer::reuseOrOpenConnectionForNewRef: reusing connection for 0/expeccowikiV2[rdbms] Wikimedia\Rdbms\LoadBalancer::reuseOrOpenConnectionForNewRef: reusing connection for 0/expeccowikiV2[rdbms] Wikimedia\Rdbms\LoadBalancer::reuseOrOpenConnectionForNewRef: reusing connection for 0/expeccowikiV2[objectcache] fetchOrRegenerate(expeccowikiV2:page:8:e9a5ae1c8c14bbc49a89895e7bf7a1e87f3b4a45): miss, new value computed[objectcache] fetchOrRegenerate(expeccowikiV2:messages-big:66942507ef2581b24d387ae97d6faecc:Tooltip-footer-info): miss, new value computed[rdbms] Wikimedia\Rdbms\LoadBalancer::reuseOrOpenConnectionForNewRef: reusing connection for 0/expeccowikiV2[rdbms] Wikimedia\Rdbms\LoadBalancer::reuseOrOpenConnectionForNewRef: reusing connection for 0/expeccowikiV2[objectcache] fetchOrRegenerate(expeccowikiV2:page:8:1711c98fbe1de00fb239b19929ba9ecac5a783a9): miss, new value computed[objectcache] fetchOrRegenerate(expeccowikiV2:messages-big:f6c4f725a607bfe8fa0cf0c05ee4f470:Tooltip-footer-info/en): miss, new value computed[rdbms] Wikimedia\Rdbms\LoadBalancer::reuseOrOpenConnectionForNewRef: reusing connection for 0/expeccowikiV2[rdbms] Wikimedia\Rdbms\LoadBalancer::reuseOrOpenConnectionForNewRef: reusing connection for 0/expeccowikiV2[objectcache] fetchOrRegenerate(expeccowikiV2:page:8:1c1cc4e608f675b94b51380fbe902d9fdd571be8): miss, new value computed[objectcache] fetchOrRegenerate(expeccowikiV2:messages-big:66942507ef2581b24d387ae97d6faecc:Footer-info): miss, new value computed[rdbms] Wikimedia\Rdbms\LoadBalancer::reuseOrOpenConnectionForNewRef: reusing connection for 0/expeccowikiV2[rdbms] Wikimedia\Rdbms\LoadBalancer::reuseOrOpenConnectionForNewRef: reusing connection for 0/expeccowikiV2[objectcache] fetchOrRegenerate(expeccowikiV2:page:8:7c884738a1447c613365d30262adcf80613e474e): miss, new value computed[objectcache] fetchOrRegenerate(expeccowikiV2:messages-big:f6c4f725a607bfe8fa0cf0c05ee4f470:Footer-info/en): miss, new value computed[rdbms] Wikimedia\Rdbms\LoadBalancer::reuseOrOpenConnectionForNewRef: reusing connection for 0/expeccowikiV2[rdbms] Wikimedia\Rdbms\LoadBalancer::reuseOrOpenConnectionForNewRef: reusing connection for 0/expeccowikiV2[objectcache] fetchOrRegenerate(expeccowikiV2:page:8:7a4fa4f552247124e5865f44c2e43a02086610b0): miss, new value computed[objectcache] fetchOrRegenerate(expeccowikiV2:messages-big:66942507ef2581b24d387ae97d6faecc:Tooltip-footer-places): miss, new value computed[rdbms] Wikimedia\Rdbms\LoadBalancer::reuseOrOpenConnectionForNewRef: reusing connection for 0/expeccowikiV2[rdbms] Wikimedia\Rdbms\LoadBalancer::reuseOrOpenConnectionForNewRef: reusing connection for 0/expeccowikiV2[objectcache] fetchOrRegenerate(expeccowikiV2:page:8:e7e87efb06ddf8ade150ba6f42dcca11adcc281e): miss, new value computed[objectcache] fetchOrRegenerate(expeccowikiV2:messages-big:f6c4f725a607bfe8fa0cf0c05ee4f470:Tooltip-footer-places/en): miss, new value computed[rdbms] Wikimedia\Rdbms\LoadBalancer::reuseOrOpenConnectionForNewRef: reusing connection for 0/expeccowikiV2[rdbms] Wikimedia\Rdbms\LoadBalancer::reuseOrOpenConnectionForNewRef: reusing connection for 0/expeccowikiV2[objectcache] fetchOrRegenerate(expeccowikiV2:page:8:734c4078759c2292be9e9795c7a74ef87d074779): miss, new value computed[objectcache] fetchOrRegenerate(expeccowikiV2:messages-big:66942507ef2581b24d387ae97d6faecc:Tooltip-footer-places-privacy): miss, new value computed[rdbms] Wikimedia\Rdbms\LoadBalancer::reuseOrOpenConnectionForNewRef: reusing connection for 0/expeccowikiV2[rdbms] Wikimedia\Rdbms\LoadBalancer::reuseOrOpenConnectionForNewRef: reusing connection for 0/expeccowikiV2[objectcache] fetchOrRegenerate(expeccowikiV2:page:8:23552a3ca236e7629145d4f57940119a49c7ac76): miss, new value computed[objectcache] fetchOrRegenerate(expeccowikiV2:messages-big:f6c4f725a607bfe8fa0cf0c05ee4f470:Tooltip-footer-places-privacy/en): miss, new value computed[rdbms] Wikimedia\Rdbms\LoadBalancer::reuseOrOpenConnectionForNewRef: reusing connection for 0/expeccowikiV2[rdbms] Wikimedia\Rdbms\LoadBalancer::reuseOrOpenConnectionForNewRef: reusing connection for 0/expeccowikiV2[objectcache] fetchOrRegenerate(expeccowikiV2:page:8:3864a0b0b2a1fc783bea1bd0e914723d5aff38d4): miss, new value computed[objectcache] fetchOrRegenerate(expeccowikiV2:messages-big:66942507ef2581b24d387ae97d6faecc:Accesskey-footer-places-privacy): miss, new value computed[rdbms] Wikimedia\Rdbms\LoadBalancer::reuseOrOpenConnectionForNewRef: reusing connection for 0/expeccowikiV2[rdbms] Wikimedia\Rdbms\LoadBalancer::reuseOrOpenConnectionForNewRef: reusing connection for 0/expeccowikiV2[objectcache] fetchOrRegenerate(expeccowikiV2:page:8:0922464e28792821d9c259ca5972d46aed04e8d8): miss, new value computed[objectcache] fetchOrRegenerate(expeccowikiV2:messages-big:f6c4f725a607bfe8fa0cf0c05ee4f470:Accesskey-footer-places-privacy/en): miss, new value computed[rdbms] Wikimedia\Rdbms\LoadBalancer::reuseOrOpenConnectionForNewRef: reusing connection for 0/expeccowikiV2[rdbms] Wikimedia\Rdbms\LoadBalancer::reuseOrOpenConnectionForNewRef: reusing connection for 0/expeccowikiV2[objectcache] fetchOrRegenerate(expeccowikiV2:page:8:5eb3e91a5322a3d53da9855ca4156afc735f1427): miss, new value computed[objectcache] fetchOrRegenerate(expeccowikiV2:messages-big:66942507ef2581b24d387ae97d6faecc:Tooltip-footer-places-about): miss, new value computed[rdbms] Wikimedia\Rdbms\LoadBalancer::reuseOrOpenConnectionForNewRef: reusing connection for 0/expeccowikiV2[rdbms] Wikimedia\Rdbms\LoadBalancer::reuseOrOpenConnectionForNewRef: reusing connection for 0/expeccowikiV2[objectcache] fetchOrRegenerate(expeccowikiV2:page:8:bdaf5c5045563865b2f167859ab3c7e7d69f6745): miss, new value computed[objectcache] fetchOrRegenerate(expeccowikiV2:messages-big:f6c4f725a607bfe8fa0cf0c05ee4f470:Tooltip-footer-places-about/en): miss, new value computed[rdbms] Wikimedia\Rdbms\LoadBalancer::reuseOrOpenConnectionForNewRef: reusing connection for 0/expeccowikiV2[rdbms] Wikimedia\Rdbms\LoadBalancer::reuseOrOpenConnectionForNewRef: reusing connection for 0/expeccowikiV2[objectcache] fetchOrRegenerate(expeccowikiV2:page:8:9bcd402c7633c2cfe82486d8d4d8d6e8ed30731d): miss, new value computed[objectcache] fetchOrRegenerate(expeccowikiV2:messages-big:66942507ef2581b24d387ae97d6faecc:Accesskey-footer-places-about): miss, new value computed[rdbms] Wikimedia\Rdbms\LoadBalancer::reuseOrOpenConnectionForNewRef: reusing connection for 0/expeccowikiV2[rdbms] Wikimedia\Rdbms\LoadBalancer::reuseOrOpenConnectionForNewRef: reusing connection for 0/expeccowikiV2[objectcache] fetchOrRegenerate(expeccowikiV2:page:8:b2df5c39f26060f7a30f4e628d4c44ff5aa92d74): miss, new value computed[objectcache] fetchOrRegenerate(expeccowikiV2:messages-big:f6c4f725a607bfe8fa0cf0c05ee4f470:Accesskey-footer-places-about/en): miss, new value computed[rdbms] Wikimedia\Rdbms\LoadBalancer::reuseOrOpenConnectionForNewRef: reusing connection for 0/expeccowikiV2[rdbms] Wikimedia\Rdbms\LoadBalancer::reuseOrOpenConnectionForNewRef: reusing connection for 0/expeccowikiV2[objectcache] fetchOrRegenerate(expeccowikiV2:page:8:51b1aadd5a7b5330bc5634704893b47aa8c62780): miss, new value computed[objectcache] fetchOrRegenerate(expeccowikiV2:messages-big:66942507ef2581b24d387ae97d6faecc:Tooltip-footer-places-disclaimers): miss, new value computed[rdbms] Wikimedia\Rdbms\LoadBalancer::reuseOrOpenConnectionForNewRef: reusing connection for 0/expeccowikiV2[rdbms] Wikimedia\Rdbms\LoadBalancer::reuseOrOpenConnectionForNewRef: reusing connection for 0/expeccowikiV2[objectcache] fetchOrRegenerate(expeccowikiV2:page:8:799cb9df1828705ab6c247ea3b46ff273b7efcdf): miss, new value computed[objectcache] fetchOrRegenerate(expeccowikiV2:messages-big:f6c4f725a607bfe8fa0cf0c05ee4f470:Tooltip-footer-places-disclaimers/en): miss, new value computed[rdbms] Wikimedia\Rdbms\LoadBalancer::reuseOrOpenConnectionForNewRef: reusing connection for 0/expeccowikiV2[rdbms] Wikimedia\Rdbms\LoadBalancer::reuseOrOpenConnectionForNewRef: reusing connection for 0/expeccowikiV2[objectcache] fetchOrRegenerate(expeccowikiV2:page:8:ccad5b2df7a19fe5198c6859b9f78206905cbe11): miss, new value computed[objectcache] fetchOrRegenerate(expeccowikiV2:messages-big:66942507ef2581b24d387ae97d6faecc:Accesskey-footer-places-disclaimers): miss, new value computed[rdbms] Wikimedia\Rdbms\LoadBalancer::reuseOrOpenConnectionForNewRef: reusing connection for 0/expeccowikiV2[rdbms] Wikimedia\Rdbms\LoadBalancer::reuseOrOpenConnectionForNewRef: reusing connection for 0/expeccowikiV2[objectcache] fetchOrRegenerate(expeccowikiV2:page:8:db9e2723e7e7922c26d7466c3a432b3d5a87d64a): miss, new value computed[objectcache] fetchOrRegenerate(expeccowikiV2:messages-big:f6c4f725a607bfe8fa0cf0c05ee4f470:Accesskey-footer-places-disclaimers/en): miss, new value computed[rdbms] Wikimedia\Rdbms\LoadBalancer::reuseOrOpenConnectionForNewRef: reusing connection for 0/expeccowikiV2[rdbms] Wikimedia\Rdbms\LoadBalancer::reuseOrOpenConnectionForNewRef: reusing connection for 0/expeccowikiV2[objectcache] fetchOrRegenerate(expeccowikiV2:page:8:bbc89cc33a3921f2442aea81be6c21aaab524797): miss, new value computed[objectcache] fetchOrRegenerate(expeccowikiV2:messages-big:66942507ef2581b24d387ae97d6faecc:Footer-places): miss, new value computed[rdbms] Wikimedia\Rdbms\LoadBalancer::reuseOrOpenConnectionForNewRef: reusing connection for 0/expeccowikiV2[rdbms] Wikimedia\Rdbms\LoadBalancer::reuseOrOpenConnectionForNewRef: reusing connection for 0/expeccowikiV2[objectcache] fetchOrRegenerate(expeccowikiV2:page:8:2e17a206bb7330ffdf12c654b339a7fee71b575e): miss, new value computed[objectcache] fetchOrRegenerate(expeccowikiV2:messages-big:f6c4f725a607bfe8fa0cf0c05ee4f470:Footer-places/en): miss, new value computed[rdbms] Wikimedia\Rdbms\LoadBalancer::reuseOrOpenConnectionForNewRef: reusing connection for 0/expeccowikiV2[rdbms] Wikimedia\Rdbms\LoadBalancer::reuseOrOpenConnectionForNewRef: reusing connection for 0/expeccowikiV2[objectcache] fetchOrRegenerate(expeccowikiV2:page:8:a22833dd52ee6cc8a01cb69d745018b36897d9ac): miss, new value computed[objectcache] fetchOrRegenerate(expeccowikiV2:messages-big:66942507ef2581b24d387ae97d6faecc:Tooltip-footer-icons): miss, new value computed[rdbms] Wikimedia\Rdbms\LoadBalancer::reuseOrOpenConnectionForNewRef: reusing connection for 0/expeccowikiV2[rdbms] Wikimedia\Rdbms\LoadBalancer::reuseOrOpenConnectionForNewRef: reusing connection for 0/expeccowikiV2[objectcache] fetchOrRegenerate(expeccowikiV2:page:8:bc41d488f60f07cade00e2e965f37fa831ad3ebb): miss, new value computed[objectcache] fetchOrRegenerate(expeccowikiV2:messages-big:f6c4f725a607bfe8fa0cf0c05ee4f470:Tooltip-footer-icons/en): miss, new value computed[rdbms] Wikimedia\Rdbms\LoadBalancer::reuseOrOpenConnectionForNewRef: reusing connection for 0/expeccowikiV2[rdbms] Wikimedia\Rdbms\LoadBalancer::reuseOrOpenConnectionForNewRef: reusing connection for 0/expeccowikiV2[objectcache] fetchOrRegenerate(expeccowikiV2:page:8:8cfd80862e4b8e189c23a54d71d2ad28022f3dac): miss, new value computed[objectcache] fetchOrRegenerate(expeccowikiV2:messages-big:66942507ef2581b24d387ae97d6faecc:Footer-icons): miss, new value computed[rdbms] Wikimedia\Rdbms\LoadBalancer::reuseOrOpenConnectionForNewRef: reusing connection for 0/expeccowikiV2[rdbms] Wikimedia\Rdbms\LoadBalancer::reuseOrOpenConnectionForNewRef: reusing connection for 0/expeccowikiV2[objectcache] fetchOrRegenerate(expeccowikiV2:page:8:2f97380969e0e95587df2339e08c67a7ee89c408): miss, new value computed[objectcache] fetchOrRegenerate(expeccowikiV2:messages-big:f6c4f725a607bfe8fa0cf0c05ee4f470:Footer-icons/en): miss, new value computed[rdbms] Wikimedia\Rdbms\LoadBalancer::reuseOrOpenConnectionForNewRef: reusing connection for 0/expeccowikiV2[rdbms] Wikimedia\Rdbms\LoadBalancer::reuseOrOpenConnectionForNewRef: reusing connection for 0/expeccowikiV2[objectcache] fetchOrRegenerate(expeccowikiV2:page:8:bed9db6016ee14f1ae7f119f7924d1dd4c35531f): miss, new value computed[objectcache] fetchOrRegenerate(expeccowikiV2:messages-big:66942507ef2581b24d387ae97d6faecc:View-view): miss, new value computed[rdbms] Wikimedia\Rdbms\LoadBalancer::reuseOrOpenConnectionForNewRef: reusing connection for 0/expeccowikiV2[rdbms] Wikimedia\Rdbms\LoadBalancer::reuseOrOpenConnectionForNewRef: reusing connection for 0/expeccowikiV2[objectcache] fetchOrRegenerate(expeccowikiV2:page:8:76756e3a55de52130a013d18e5d841968bf2bea3): miss, new value computed[objectcache] fetchOrRegenerate(expeccowikiV2:messages-big:f6c4f725a607bfe8fa0cf0c05ee4f470:View-view/en): miss, new value computed[rdbms] Wikimedia\Rdbms\LoadBalancer::reuseOrOpenConnectionForNewRef: reusing connection for 0/expeccowikiV2[rdbms] Wikimedia\Rdbms\LoadBalancer::reuseOrOpenConnectionForNewRef: reusing connection for 0/expeccowikiV2[objectcache] fetchOrRegenerate(expeccowikiV2:page:8:0f728b29afe93d8b9ca4d39e06100265375bc05d): miss, new value computed[objectcache] fetchOrRegenerate(expeccowikiV2:messages-big:66942507ef2581b24d387ae97d6faecc:Vector-action-viewsource): miss, new value computed[rdbms] Wikimedia\Rdbms\LoadBalancer::reuseOrOpenConnectionForNewRef: reusing connection for 0/expeccowikiV2[rdbms] Wikimedia\Rdbms\LoadBalancer::reuseOrOpenConnectionForNewRef: reusing connection for 0/expeccowikiV2[objectcache] fetchOrRegenerate(expeccowikiV2:page:8:dd1164fd05c422e63cc07c6139bced4e2a74b0f5): miss, new value computed[objectcache] fetchOrRegenerate(expeccowikiV2:messages-big:f6c4f725a607bfe8fa0cf0c05ee4f470:Vector-action-viewsource/en): miss, new value computed[rdbms] Wikimedia\Rdbms\LoadBalancer::reuseOrOpenConnectionForNewRef: reusing connection for 0/expeccowikiV2[rdbms] Wikimedia\Rdbms\LoadBalancer::reuseOrOpenConnectionForNewRef: reusing connection for 0/expeccowikiV2[objectcache] fetchOrRegenerate(expeccowikiV2:page:8:ce3928cd1066d2f87bed618aecc1366df686b008): miss, new value computed[objectcache] fetchOrRegenerate(expeccowikiV2:messages-big:66942507ef2581b24d387ae97d6faecc:Tooltip-n-specialpages): miss, new value computed[rdbms] Wikimedia\Rdbms\LoadBalancer::reuseOrOpenConnectionForNewRef: reusing connection for 0/expeccowikiV2[rdbms] Wikimedia\Rdbms\LoadBalancer::reuseOrOpenConnectionForNewRef: reusing connection for 0/expeccowikiV2[objectcache] fetchOrRegenerate(expeccowikiV2:page:8:a89d3a701e8ba8f38aded1f64261e2e1148d4164): miss, new value computed[objectcache] fetchOrRegenerate(expeccowikiV2:messages-big:f6c4f725a607bfe8fa0cf0c05ee4f470:Tooltip-n-specialpages/en): miss, new value computed[rdbms] Wikimedia\Rdbms\LoadBalancer::reuseOrOpenConnectionForNewRef: reusing connection for 0/expeccowikiV2[rdbms] Wikimedia\Rdbms\LoadBalancer::reuseOrOpenConnectionForNewRef: reusing connection for 0/expeccowikiV2[objectcache] fetchOrRegenerate(expeccowikiV2:page:8:d48c7193272614666684a3e4127f71eeb4f80733): miss, new value computed[objectcache] fetchOrRegenerate(expeccowikiV2:messages-big:66942507ef2581b24d387ae97d6faecc:Accesskey-n-specialpages): miss, new value computed[rdbms] Wikimedia\Rdbms\LoadBalancer::reuseOrOpenConnectionForNewRef: reusing connection for 0/expeccowikiV2[rdbms] Wikimedia\Rdbms\LoadBalancer::reuseOrOpenConnectionForNewRef: reusing connection for 0/expeccowikiV2[objectcache] fetchOrRegenerate(expeccowikiV2:page:8:29dc0b20877823be730258319cd837096605bd87): miss, new value computed[objectcache] fetchOrRegenerate(expeccowikiV2:messages-big:f6c4f725a607bfe8fa0cf0c05ee4f470:Accesskey-n-specialpages/en): miss, new value computed[rdbms] Wikimedia\Rdbms\LoadBalancer::reuseOrOpenConnectionForNewRef: reusing connection for 0/expeccowikiV2[rdbms] Wikimedia\Rdbms\LoadBalancer::reuseOrOpenConnectionForNewRef: reusing connection for 0/expeccowikiV2[objectcache] fetchOrRegenerate(expeccowikiV2:page:8:8870e00d8b86b0bd424ac558b8693be7134292ba): miss, new value computed[objectcache] fetchOrRegenerate(expeccowikiV2:messages-big:66942507ef2581b24d387ae97d6faecc:Tooltip-p-coll-print_export): miss, new value computed[rdbms] Wikimedia\Rdbms\LoadBalancer::reuseOrOpenConnectionForNewRef: reusing connection for 0/expeccowikiV2[rdbms] Wikimedia\Rdbms\LoadBalancer::reuseOrOpenConnectionForNewRef: reusing connection for 0/expeccowikiV2[objectcache] fetchOrRegenerate(expeccowikiV2:page:8:c0977dceec729c45aa5a8e6139e812c30244015f): miss, new value computed[objectcache] fetchOrRegenerate(expeccowikiV2:messages-big:f6c4f725a607bfe8fa0cf0c05ee4f470:Tooltip-p-coll-print_export/en): miss, new value computed[rdbms] Wikimedia\Rdbms\LoadBalancer::reuseOrOpenConnectionForNewRef: reusing connection for 0/expeccowikiV2[rdbms] Wikimedia\Rdbms\LoadBalancer::reuseOrOpenConnectionForNewRef: reusing connection for 0/expeccowikiV2[objectcache] fetchOrRegenerate(expeccowikiV2:page:8:05ccbe636f3cb5d3132f54f5f886a79abab04779): miss, new value computed[objectcache] fetchOrRegenerate(expeccowikiV2:messages-big:66942507ef2581b24d387ae97d6faecc:Tooltip-coll-create_a_book): miss, new value computed[rdbms] Wikimedia\Rdbms\LoadBalancer::reuseOrOpenConnectionForNewRef: reusing connection for 0/expeccowikiV2[rdbms] Wikimedia\Rdbms\LoadBalancer::reuseOrOpenConnectionForNewRef: reusing connection for 0/expeccowikiV2[objectcache] fetchOrRegenerate(expeccowikiV2:page:8:0a4766f5f68c4b0984083216383c4a443a2d9013): miss, new value computed[objectcache] fetchOrRegenerate(expeccowikiV2:messages-big:f6c4f725a607bfe8fa0cf0c05ee4f470:Tooltip-coll-create_a_book/en): miss, new value computed[rdbms] Wikimedia\Rdbms\LoadBalancer::reuseOrOpenConnectionForNewRef: reusing connection for 0/expeccowikiV2[rdbms] Wikimedia\Rdbms\LoadBalancer::reuseOrOpenConnectionForNewRef: reusing connection for 0/expeccowikiV2[objectcache] fetchOrRegenerate(expeccowikiV2:page:8:c4a28b7d811b244622321a355490eb2326d1e9af): miss, new value computed[objectcache] fetchOrRegenerate(expeccowikiV2:messages-big:66942507ef2581b24d387ae97d6faecc:Accesskey-coll-create_a_book): miss, new value computed[rdbms] Wikimedia\Rdbms\LoadBalancer::reuseOrOpenConnectionForNewRef: reusing connection for 0/expeccowikiV2[rdbms] Wikimedia\Rdbms\LoadBalancer::reuseOrOpenConnectionForNewRef: reusing connection for 0/expeccowikiV2[objectcache] fetchOrRegenerate(expeccowikiV2:page:8:83dbc055a23a543b7ba390f8a946a703954b209b): miss, new value computed[objectcache] fetchOrRegenerate(expeccowikiV2:messages-big:f6c4f725a607bfe8fa0cf0c05ee4f470:Accesskey-coll-create_a_book/en): miss, new value computed[rdbms] Wikimedia\Rdbms\LoadBalancer::reuseOrOpenConnectionForNewRef: reusing connection for 0/expeccowikiV2[rdbms] Wikimedia\Rdbms\LoadBalancer::reuseOrOpenConnectionForNewRef: reusing connection for 0/expeccowikiV2[objectcache] fetchOrRegenerate(expeccowikiV2:page:8:bcf8e477b1abfd3aa5760350aa57c41ce3b9e6d6): miss, new value computed[objectcache] fetchOrRegenerate(expeccowikiV2:messages-big:66942507ef2581b24d387ae97d6faecc:Tooltip-coll-download-as-rl): miss, new value computed[rdbms] Wikimedia\Rdbms\LoadBalancer::reuseOrOpenConnectionForNewRef: reusing connection for 0/expeccowikiV2[rdbms] Wikimedia\Rdbms\LoadBalancer::reuseOrOpenConnectionForNewRef: reusing connection for 0/expeccowikiV2[objectcache] fetchOrRegenerate(expeccowikiV2:page:8:5da12a6355557aa5e686c58139964c04f21f52ae): miss, new value computed[objectcache] fetchOrRegenerate(expeccowikiV2:messages-big:f6c4f725a607bfe8fa0cf0c05ee4f470:Tooltip-coll-download-as-rl/en): miss, new value computed[rdbms] Wikimedia\Rdbms\LoadBalancer::reuseOrOpenConnectionForNewRef: reusing connection for 0/expeccowikiV2[rdbms] Wikimedia\Rdbms\LoadBalancer::reuseOrOpenConnectionForNewRef: reusing connection for 0/expeccowikiV2[objectcache] fetchOrRegenerate(expeccowikiV2:page:8:5821a1f0db34d5d827889896967604ff263a7fbb): miss, new value computed[objectcache] fetchOrRegenerate(expeccowikiV2:messages-big:66942507ef2581b24d387ae97d6faecc:Accesskey-coll-download-as-rl): miss, new value computed[rdbms] Wikimedia\Rdbms\LoadBalancer::reuseOrOpenConnectionForNewRef: reusing connection for 0/expeccowikiV2[rdbms] Wikimedia\Rdbms\LoadBalancer::reuseOrOpenConnectionForNewRef: reusing connection for 0/expeccowikiV2[objectcache] fetchOrRegenerate(expeccowikiV2:page:8:66d3576623232846f6c4cab829767074db8df2ad): miss, new value computed[objectcache] fetchOrRegenerate(expeccowikiV2:messages-big:f6c4f725a607bfe8fa0cf0c05ee4f470:Accesskey-coll-download-as-rl/en): miss, new value computed[rdbms] Wikimedia\Rdbms\LoadBalancer::reuseOrOpenConnectionForNewRef: reusing connection for 0/expeccowikiV2[rdbms] Wikimedia\Rdbms\LoadBalancer::reuseOrOpenConnectionForNewRef: reusing connection for 0/expeccowikiV2[objectcache] fetchOrRegenerate(expeccowikiV2:page:8:47821a5e153071609c65b59131af93083b49e736): miss, new value computed[objectcache] fetchOrRegenerate(expeccowikiV2:messages-big:66942507ef2581b24d387ae97d6faecc:Tooltip-p-category-normal): miss, new value computed[rdbms] Wikimedia\Rdbms\LoadBalancer::reuseOrOpenConnectionForNewRef: reusing connection for 0/expeccowikiV2[rdbms] Wikimedia\Rdbms\LoadBalancer::reuseOrOpenConnectionForNewRef: reusing connection for 0/expeccowikiV2[objectcache] fetchOrRegenerate(expeccowikiV2:page:8:2e8b27ea36e91d81490de9497b622414c89aacab): miss, new value computed[objectcache] fetchOrRegenerate(expeccowikiV2:messages-big:f6c4f725a607bfe8fa0cf0c05ee4f470:Tooltip-p-category-normal/en): miss, new value computed[rdbms] Wikimedia\Rdbms\LoadBalancer::reuseOrOpenConnectionForNewRef: reusing connection for 0/expeccowikiV2[rdbms] Wikimedia\Rdbms\LoadBalancer::reuseOrOpenConnectionForNewRef: reusing connection for 0/expeccowikiV2[objectcache] fetchOrRegenerate(expeccowikiV2:page:8:3ddfaea77026fd74c0c4844a5be47785440ca8b3): miss, new value computed[objectcache] fetchOrRegenerate(expeccowikiV2:messages-big:66942507ef2581b24d387ae97d6faecc:Category-normal): miss, new value computed[rdbms] Wikimedia\Rdbms\LoadBalancer::reuseOrOpenConnectionForNewRef: reusing connection for 0/expeccowikiV2[rdbms] Wikimedia\Rdbms\LoadBalancer::reuseOrOpenConnectionForNewRef: reusing connection for 0/expeccowikiV2[objectcache] fetchOrRegenerate(expeccowikiV2:page:8:b93dc848b025ffd6fdff56ef765f2e4d459c8669): miss, new value computed[objectcache] fetchOrRegenerate(expeccowikiV2:messages-big:f6c4f725a607bfe8fa0cf0c05ee4f470:Category-normal/en): miss, new value computed[rdbms] Wikimedia\Rdbms\LoadBalancer::reuseOrOpenConnectionForNewRef: reusing connection for 0/expeccowikiV2[rdbms] Wikimedia\Rdbms\LoadBalancer::reuseOrOpenConnectionForNewRef: reusing connection for 0/expeccowikiV2[objectcache] fetchOrRegenerate(expeccowikiV2:page:8:cc55e312a5aa3b8484b6bc564e3edba47c592500): miss, new value computed[objectcache] fetchOrRegenerate(expeccowikiV2:messages-big:66942507ef2581b24d387ae97d6faecc:User-interface-preferences): miss, new value computed[rdbms] Wikimedia\Rdbms\LoadBalancer::reuseOrOpenConnectionForNewRef: reusing connection for 0/expeccowikiV2[rdbms] Wikimedia\Rdbms\LoadBalancer::reuseOrOpenConnectionForNewRef: reusing connection for 0/expeccowikiV2[objectcache] fetchOrRegenerate(expeccowikiV2:page:8:adc85083e250d07ac258145247958f05fc5f98c4): miss, new value computed[objectcache] fetchOrRegenerate(expeccowikiV2:messages-big:f6c4f725a607bfe8fa0cf0c05ee4f470:User-interface-preferences/en): miss, new value computed[rdbms] Wikimedia\Rdbms\LoadBalancer::reuseOrOpenConnectionForNewRef: reusing connection for 0/expeccowikiV2[rdbms] Wikimedia\Rdbms\LoadBalancer::reuseOrOpenConnectionForNewRef: reusing connection for 0/expeccowikiV2[objectcache] fetchOrRegenerate(expeccowikiV2:page:8:5e89b9c18080b9e1a98fafc0da774d0eec80a023): miss, new value computed[objectcache] fetchOrRegenerate(expeccowikiV2:messages-big:66942507ef2581b24d387ae97d6faecc:Tooltip-p-notifications): miss, new value computed[rdbms] Wikimedia\Rdbms\LoadBalancer::reuseOrOpenConnectionForNewRef: reusing connection for 0/expeccowikiV2[rdbms] Wikimedia\Rdbms\LoadBalancer::reuseOrOpenConnectionForNewRef: reusing connection for 0/expeccowikiV2[objectcache] fetchOrRegenerate(expeccowikiV2:page:8:73efbe170fc384b4040efc0fc9d960a8ff65f4fb): miss, new value computed[objectcache] fetchOrRegenerate(expeccowikiV2:messages-big:f6c4f725a607bfe8fa0cf0c05ee4f470:Tooltip-p-notifications/en): miss, new value computed[rdbms] Wikimedia\Rdbms\LoadBalancer::reuseOrOpenConnectionForNewRef: reusing connection for 0/expeccowikiV2[rdbms] Wikimedia\Rdbms\LoadBalancer::reuseOrOpenConnectionForNewRef: reusing connection for 0/expeccowikiV2[objectcache] fetchOrRegenerate(expeccowikiV2:page:8:753a22b2eb617204efee4644795034b8ace1ee14): miss, new value computed[objectcache] fetchOrRegenerate(expeccowikiV2:messages-big:66942507ef2581b24d387ae97d6faecc:Notifications): miss, new value computed[rdbms] Wikimedia\Rdbms\LoadBalancer::reuseOrOpenConnectionForNewRef: reusing connection for 0/expeccowikiV2[rdbms] Wikimedia\Rdbms\LoadBalancer::reuseOrOpenConnectionForNewRef: reusing connection for 0/expeccowikiV2[objectcache] fetchOrRegenerate(expeccowikiV2:page:8:1843f382d04ef6a3619173956c3cc63851b8b8c2): miss, new value computed[objectcache] fetchOrRegenerate(expeccowikiV2:messages-big:f6c4f725a607bfe8fa0cf0c05ee4f470:Notifications/en): miss, new value computed[rdbms] Wikimedia\Rdbms\LoadBalancer::reuseOrOpenConnectionForNewRef: reusing connection for 0/expeccowikiV2[rdbms] Wikimedia\Rdbms\LoadBalancer::reuseOrOpenConnectionForNewRef: reusing connection for 0/expeccowikiV2[objectcache] fetchOrRegenerate(expeccowikiV2:page:8:ef738cc53166fcf45692d0ade99df069e848dfb2): miss, new value computed[objectcache] fetchOrRegenerate(expeccowikiV2:messages-big:66942507ef2581b24d387ae97d6faecc:Tooltip-p-associated-pages): miss, new value computed[rdbms] Wikimedia\Rdbms\LoadBalancer::reuseOrOpenConnectionForNewRef: reusing connection for 0/expeccowikiV2[rdbms] Wikimedia\Rdbms\LoadBalancer::reuseOrOpenConnectionForNewRef: reusing connection for 0/expeccowikiV2[objectcache] fetchOrRegenerate(expeccowikiV2:page:8:87e8b8a2c721123e51b2798517f2a79c09e4240c): miss, new value computed[objectcache] fetchOrRegenerate(expeccowikiV2:messages-big:f6c4f725a607bfe8fa0cf0c05ee4f470:Tooltip-p-associated-pages/en): miss, new value computed[rdbms] Wikimedia\Rdbms\LoadBalancer::reuseOrOpenConnectionForNewRef: reusing connection for 0/expeccowikiV2[rdbms] Wikimedia\Rdbms\LoadBalancer::reuseOrOpenConnectionForNewRef: reusing connection for 0/expeccowikiV2[objectcache] fetchOrRegenerate(expeccowikiV2:page:8:cb7b37d2da1ced2fadc11aa3317c1a8efcf39648): miss, new value computed[objectcache] fetchOrRegenerate(expeccowikiV2:messages-big:66942507ef2581b24d387ae97d6faecc:Associated-pages): miss, new value computed[rdbms] Wikimedia\Rdbms\LoadBalancer::reuseOrOpenConnectionForNewRef: reusing connection for 0/expeccowikiV2[rdbms] Wikimedia\Rdbms\LoadBalancer::reuseOrOpenConnectionForNewRef: reusing connection for 0/expeccowikiV2[objectcache] fetchOrRegenerate(expeccowikiV2:page:8:aef90612e49a7c0b8252e72958a5573f375cf6f4): miss, new value computed[objectcache] fetchOrRegenerate(expeccowikiV2:messages-big:f6c4f725a607bfe8fa0cf0c05ee4f470:Associated-pages/en): miss, new value computed[rdbms] Wikimedia\Rdbms\LoadBalancer::reuseOrOpenConnectionForNewRef: reusing connection for 0/expeccowikiV2[rdbms] Wikimedia\Rdbms\LoadBalancer::reuseOrOpenConnectionForNewRef: reusing connection for 0/expeccowikiV2[objectcache] fetchOrRegenerate(expeccowikiV2:page:8:285b17001f2e63982e2ffae299934708c44c7ba8): miss, new value computed[objectcache] fetchOrRegenerate(expeccowikiV2:messages-big:66942507ef2581b24d387ae97d6faecc:Tooltip-p-dock-bottom): miss, new value computed[rdbms] Wikimedia\Rdbms\LoadBalancer::reuseOrOpenConnectionForNewRef: reusing connection for 0/expeccowikiV2[rdbms] Wikimedia\Rdbms\LoadBalancer::reuseOrOpenConnectionForNewRef: reusing connection for 0/expeccowikiV2[objectcache] fetchOrRegenerate(expeccowikiV2:page:8:530bfabe3a56fd751c4d413cc674b209df8ff52d): miss, new value computed[objectcache] fetchOrRegenerate(expeccowikiV2:messages-big:f6c4f725a607bfe8fa0cf0c05ee4f470:Tooltip-p-dock-bottom/en): miss, new value computed[rdbms] Wikimedia\Rdbms\LoadBalancer::reuseOrOpenConnectionForNewRef: reusing connection for 0/expeccowikiV2[rdbms] Wikimedia\Rdbms\LoadBalancer::reuseOrOpenConnectionForNewRef: reusing connection for 0/expeccowikiV2[objectcache] fetchOrRegenerate(expeccowikiV2:page:8:f25e850f97f42ad589a99a0aa3202ba9b09bc48b): miss, new value computed[objectcache] fetchOrRegenerate(expeccowikiV2:messages-big:66942507ef2581b24d387ae97d6faecc:Dock-bottom): miss, new value computed[rdbms] Wikimedia\Rdbms\LoadBalancer::reuseOrOpenConnectionForNewRef: reusing connection for 0/expeccowikiV2[rdbms] Wikimedia\Rdbms\LoadBalancer::reuseOrOpenConnectionForNewRef: reusing connection for 0/expeccowikiV2[objectcache] fetchOrRegenerate(expeccowikiV2:page:8:6d8406b7c131358118e65d52222d0a182100a7a9): miss, new value computed[objectcache] fetchOrRegenerate(expeccowikiV2:messages-big:f6c4f725a607bfe8fa0cf0c05ee4f470:Dock-bottom/en): miss, new value computed[rdbms] Wikimedia\Rdbms\LoadBalancer::reuseOrOpenConnectionForNewRef: reusing connection for 0/expeccowikiV2[rdbms] Wikimedia\Rdbms\LoadBalancer::reuseOrOpenConnectionForNewRef: reusing connection for 0/expeccowikiV2[objectcache] fetchOrRegenerate(expeccowikiV2:page:8:b01460d8c89cf849d2b7522b3412fd750ddf368b): miss, new value computed[objectcache] fetchOrRegenerate(expeccowikiV2:messages-big:66942507ef2581b24d387ae97d6faecc:Namespacenotice-0): miss, new value computed[rdbms] Wikimedia\Rdbms\LoadBalancer::reuseOrOpenConnectionForNewRef: reusing connection for 0/expeccowikiV2[rdbms] Wikimedia\Rdbms\LoadBalancer::reuseOrOpenConnectionForNewRef: reusing connection for 0/expeccowikiV2[objectcache] fetchOrRegenerate(expeccowikiV2:page:8:c4e686ae0519865082e1925d32fd092f75ab5495): miss, new value computed[objectcache] fetchOrRegenerate(expeccowikiV2:messages-big:f6c4f725a607bfe8fa0cf0c05ee4f470:Namespacenotice-0/en): miss, new value computed[rdbms] Wikimedia\Rdbms\LoadBalancer::reuseOrOpenConnectionForNewRef: reusing connection for 0/expeccowikiV2[rdbms] Wikimedia\Rdbms\LoadBalancer::reuseOrOpenConnectionForNewRef: reusing connection for 0/expeccowikiV2[objectcache] fetchOrRegenerate(expeccowikiV2:page:8:9982b311b55c194b086451104420b2fd94ade12e): miss, new value computed[objectcache] fetchOrRegenerate(expeccowikiV2:messages-big:66942507ef2581b24d387ae97d6faecc:Variantname-de): miss, new value computed[rdbms] Wikimedia\Rdbms\LoadBalancer::reuseOrOpenConnectionForNewRef: reusing connection for 0/expeccowikiV2[rdbms] Wikimedia\Rdbms\LoadBalancer::reuseOrOpenConnectionForNewRef: reusing connection for 0/expeccowikiV2[objectcache] fetchOrRegenerate(expeccowikiV2:page:8:e1c8d84c83434bfb0ae16c0e8e959be2c63145c9): miss, new value computed[objectcache] fetchOrRegenerate(expeccowikiV2:messages-big:f6c4f725a607bfe8fa0cf0c05ee4f470:Variantname-de/en): miss, new value computed[rdbms] Wikimedia\Rdbms\LoadBalancer::reuseOrOpenConnectionForNewRef: reusing connection for 0/expeccowikiV2[objectcache] fetchOrRegenerate(global:resourceloader-titleinfo:expeccowikiV2:e13a4c6012b98731f23f3a3a185dc3aa663155e7): miss, new value computed[rdbms] Wikimedia\Rdbms\LoadBalancer::reuseOrOpenConnectionForNewRef: reusing connection for 0/expeccowikiV2[objectcache] fetchOrRegenerate(global:resourceloader-titleinfo:expeccowikiV2:da39a3ee5e6b4b0d3255bfef95601890afd80709): miss, new value computed[rdbms] Wikimedia\Rdbms\LoadBalancer::reuseOrOpenConnectionForNewRef: reusing connection for 0/expeccowikiV2[objectcache] fetchOrRegenerate(expeccowikiV2:page-restrictions:v1:3908:20460): miss, new value computed